khasta83 Posted July 18, 2019 Share Posted July 18, 2019 Buenos días. Hoy he procedido a migrar una web de servidor y no me funciona correctamente. El admin aparece de manera desordenada (adjunto imagen) y no me acepta el usuario/contraseña. Ademas no me muestra algunas secciones, tampoco puedo aceptar cookies, el botón no tiene función, y tampoco iniciar sesión como usuario. Importé la base de datos de manera remota porque pesaba casi 200 megas, he borrados el contenido de las carpetas de caché... y probado varias versiones de PHP y nada, todo sigue igual de mal. ¿A alguien le ha sucedido lo mismo o sabe qué puede estar sucediendo? Pienso que quizás sea la base de datos. Gracias. Un saludo. Link to comment Share on other sites More sharing options...
gusman126 Posted July 18, 2019 Share Posted July 18, 2019 Elimina cache, htaccess y vuelve a generar eso ficheros Link to comment Share on other sites More sharing options...
angel_aparicio Posted July 18, 2019 Share Posted July 18, 2019 Hola, ¿la tienda se ve bien o es solo el administrador lo que falla? ¿Has probado con la opción de recuperar contraseña a ver si hace algo? La nueva instalación, ¿está en un subdirectorio o en el raíz? Es posible que tengas que cambiar la dirección de la tienda. Link to comment Share on other sites More sharing options...
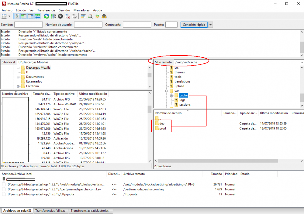
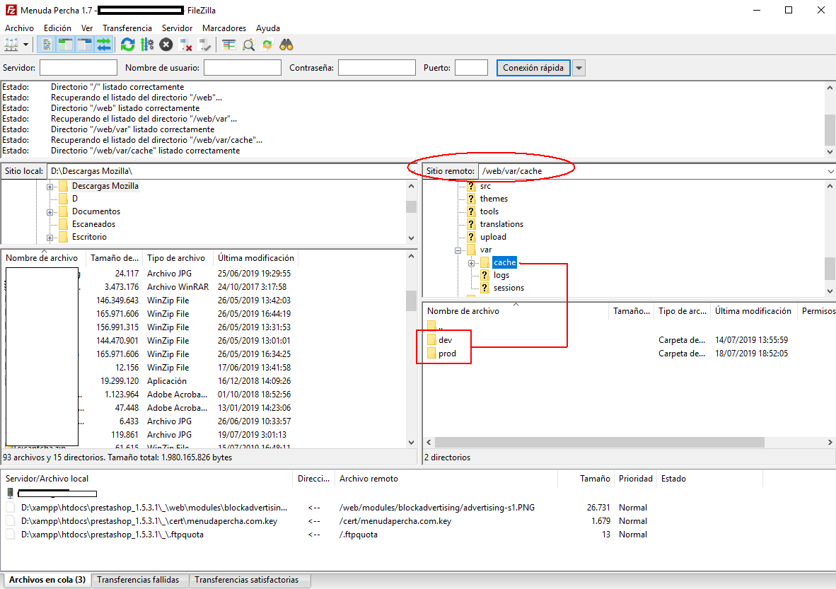
Javierlpz Posted July 19, 2019 Share Posted July 19, 2019 Hola, Si no te funciona lo que dice gusman126 prueba entonces a borrar manualmente el contenido de las carpetas "dev" y "prod" que se encuentran en /var/cache/. Un saludo Link to comment Share on other sites More sharing options...
khasta83 Posted July 19, 2019 Author Share Posted July 19, 2019 17 hours ago, angel_aparicio said: Hola, ¿la tienda se ve bien o es solo el administrador lo que falla? ¿Has probado con la opción de recuperar contraseña a ver si hace algo? La nueva instalación, ¿está en un subdirectorio o en el raíz? Es posible que tengas que cambiar la dirección de la tienda. Hola. Falla el administrador pero tampoco me deja recuperar contraseña, no tiene acción el botón, como tampoco lo tiene aceptar las cookes o iniciar sesión como usuario por ejemplo. También me ha desaparecido el catálogo de productos que tenía en el inicio. Eso es lo que de momento he detectado. Gracias Link to comment Share on other sites More sharing options...
khasta83 Posted July 19, 2019 Author Share Posted July 19, 2019 20 hours ago, gusman126 said: Elimina cache, htaccess y vuelve a generar eso ficheros Hola. Eliminé la caché y nada. Voy a sustituir el htaccess por uno nuevo a ver que pasa. Gracias. Link to comment Share on other sites More sharing options...
khasta83 Posted July 19, 2019 Author Share Posted July 19, 2019 20 hours ago, gusman126 said: Elimina cache, htaccess y vuelve a generar eso ficheros Hola. ¿Cómo puedo generar el htaccess si no puedo acceder al admin? Gracias Link to comment Share on other sites More sharing options...
khasta83 Posted July 19, 2019 Author Share Posted July 19, 2019 22 minutes ago, Javierlpz said: Hola, Si no te funciona lo que dice gusman126 prueba entonces a borrar manualmente el contenido de las carpetas "dev" y "prod" que se encuentran en /var/cache/. Un saludo Hola. No tengo esas carpetas. Es una tienda que he 'heredado' de otro desarrollador y que estoy haciendo nueva, pero mientras la hago, quiero que esté operativa la que había. No esperaba encontrarme con tantos problemas. Link to comment Share on other sites More sharing options...
Javierlpz Posted July 20, 2019 Share Posted July 20, 2019 Hola, Esas carpetas son propias de la instalación de Prestashop 1.7, para acceder a ellas deberás tener acceso FTP a la raiz de la instalación, con programas tipo Filezilla o desde el panel de control de tu hosting. Link to comment Share on other sites More sharing options...
khasta83 Posted July 23, 2019 Author Share Posted July 23, 2019 On 7/20/2019 at 7:13 PM, Javierlpz said: Hola, Esas carpetas son propias de la instalación de Prestashop 1.7, para acceder a ellas deberás tener acceso FTP a la raiz de la instalación, con programas tipo Filezilla o desde el panel de control de tu hosting. Hola. Si, así lo hago siempre. Pero esas carpetas no están. Gracias. Link to comment Share on other sites More sharing options...
Javierlpz Posted July 23, 2019 Share Posted July 23, 2019 (edited) Crei que tenías Prestashop 1.7. Prueba con lo que ponen en el siguiente enlace: https://www.templatemonster.com/help/es/prestashop-1-6-x-how-to-clear-smarty-cache.html En el punto 2 explican como hacer un borrado manual de caché (haz copia de los dirctorios que vayas a probar a borrar, o crea un directorio nuevo en el servidor y muevelos a otra carpeta). También comprueba que la base de datos está configurada con los datos de tu nuevo servidor, en Prestashop 1.6 => /config/settings.inc.php Un saludo. Edited July 23, 2019 by Javierlpz (see edit history) Link to comment Share on other sites More sharing options...
khasta83 Posted July 23, 2019 Author Share Posted July 23, 2019 2 hours ago, Javierlpz said: Crei que tenías Prestashop 1.7. Prueba con lo que ponen en el siguiente enlace: https://www.templatemonster.com/help/es/prestashop-1-6-x-how-to-clear-smarty-cache.html En el punto 2 explican como hacer un borrado manual de caché (haz copia de los dirctorios que vayas a probar a borrar, o crea un directorio nuevo en el servidor y muevelos a otra carpeta). También comprueba que la base de datos está configurada con los datos de tu nuevo servidor, en Prestashop 1.6 => /config/settings.inc.php Un saludo. Hola. He procedido con la explicación, y nada. Todo sigue igual. La base de datos la revisé inicialmente y estaba todo ok. Y es que no puedo ni siquiera recuperar contraseña, ya que me dice que la contraseña es incorrecta. No sé me ocurre nada más. Gracias Link to comment Share on other sites More sharing options...
Javierlpz Posted July 23, 2019 Share Posted July 23, 2019 Puedes seguir el tutorial de Nadie:https://victor-rodenas.com/2017/04/11/no-puedo-recuperar-la-contrasena-del-panel-de-administracion-en-prestashop/ En principio parece que no está bien conectada la base de datos con el prestashop, aunque soy demasiado novato para poder asegurarte nada. Descartamos la versión de PHP, que ya decías al principio que probaste otras versiones. También puedes probar a seguir los pasos de este hilo para loops de login en backoffice de Prestashop 1.6:https://evamariamontero.com/admin-loop-en-prestashop-1-6/ Si haces un borrado de caché de prestashop, a continuación haz lo mismo también con la caché del navegador que usas para acceder a prestashop, por si el error se solucionó, pero sigues viendo ese error por la información guardada en el navegador. También puedes probar con otro navegador diferente (hasta con el de microsoft...). He encontrado un hilo donde un usuario que tenía un problema parecido lo solucionó modificando los permisos del archivo "ajax-tab.php". El usuario escribió: "El problema era con el Archivo "ajax-tab.php" del Administrador de la Tienda, que no tenía el permiso 755 dentro de mi Cpanel. Ya he podido ingresar." Un saludo. Link to comment Share on other sites More sharing options...
khasta83 Posted August 2, 2019 Author Share Posted August 2, 2019 On 7/23/2019 at 2:45 PM, Javierlpz said: Puedes seguir el tutorial de Nadie:https://victor-rodenas.com/2017/04/11/no-puedo-recuperar-la-contrasena-del-panel-de-administracion-en-prestashop/ En principio parece que no está bien conectada la base de datos con el prestashop, aunque soy demasiado novato para poder asegurarte nada. Descartamos la versión de PHP, que ya decías al principio que probaste otras versiones. También puedes probar a seguir los pasos de este hilo para loops de login en backoffice de Prestashop 1.6:https://evamariamontero.com/admin-loop-en-prestashop-1-6/ Si haces un borrado de caché de prestashop, a continuación haz lo mismo también con la caché del navegador que usas para acceder a prestashop, por si el error se solucionó, pero sigues viendo ese error por la información guardada en el navegador. También puedes probar con otro navegador diferente (hasta con el de microsoft...). He encontrado un hilo donde un usuario que tenía un problema parecido lo solucionó modificando los permisos del archivo "ajax-tab.php". El usuario escribió: "El problema era con el Archivo "ajax-tab.php" del Administrador de la Tienda, que no tenía el permiso 755 dentro de mi Cpanel. Ya he podido ingresar." Un saludo. Hola. Perdonar el retraso, otros proyectos me roban el tiempo. He probado con todo y nada. Sigo sin poder acceder, el botón de recuperar contraseña no hace nada... así que la opción más rápida es olvidarme de esta web y empezar a trabajar ya en la nueva desde cero y en limpio. Gracias a todos por vuestro tiempo. Me ha servido también para descubrir nuevas cosas y posibles soluciones. Mil gracias. Un saludo. Link to comment Share on other sites More sharing options...
Recommended Posts
Create an account or sign in to comment
You need to be a member in order to leave a comment
Create an account
Sign up for a new account in our community. It's easy!
Register a new accountSign in
Already have an account? Sign in here.
Sign In Now