vallka Posted November 15, 2022 Share Posted November 15, 2022 (edited) Is there any reason behind this behaviour? Edited November 15, 2022 by vallka added screenshot (see edit history) Link to comment Share on other sites More sharing options...
Nishith Nesdiya Posted November 15, 2022 Share Posted November 15, 2022 Hello, Yes every update carrier created new id the reason behind is for example i am customer and i place order with carrier id 295 and carrier cost is 10 that is good for my order. now admin update carrier carrier cost with 15 then what happen in my old order carrier cost ? if carrier id is not updated then my cost carrier also 15 now when i place next order that time carrier cost apply my 15 but my old order carrier is 10 with old carrier id 295 i hope you understand Thank you Link to comment Share on other sites More sharing options...
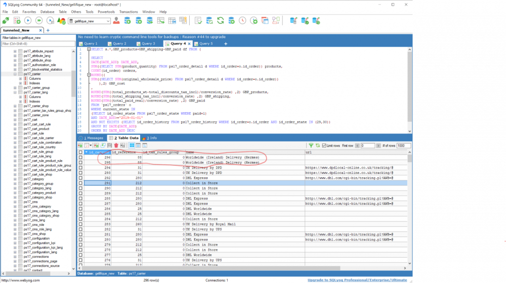
vallka Posted November 15, 2022 Author Share Posted November 15, 2022 (edited) Ok I understand. Actually this can be applied to anything, ain't it? An admin updated the price for the product - and the customer has already paid for it. But the old price is kept fixed in the orders table, product is not duplicated every time it is being updated! This this the sensible behaviour... In my case - the admin entered a wrong tracking url for the carrier and just wanted to fix the mistake by fixing the url. But the change is not applied to previous orders. So I need to go to SQL console and make the change from there bypassing Prestashop back office. Luckily for my clients I am able to do it. I hope you understand Thanks for all your enormous support SQLyog saves us Edited November 15, 2022 by vallka (see edit history) Link to comment Share on other sites More sharing options...
Recommended Posts
Create an account or sign in to comment
You need to be a member in order to leave a comment
Create an account
Sign up for a new account in our community. It's easy!
Register a new accountSign in
Already have an account? Sign in here.
Sign In Now