fb21150 Posted August 30, 2019 Share Posted August 30, 2019 Bonjour à tous, J'ai effectué une mise à jour de ma version prestashop pour la version : 1.6.1.24 Cependant, je rencontre beaucoup de bugs. Je voudrais savoir si quelqu'un à rencontré ces cas et à résolu le problème et comment,?Sinon peut-on revenir à la version précédente sans crainte de perdre des information ou à la dernière version qui est supposée être à jours des bugs? Je ne peux plus enregistrer et/ou modifier les articles. Les boutons "enregistrer" et enregistrer et rester" apparaissent avec une flèche qui tourne, ne me permettant pas d'apporter des actions. D'autre part, le back-office, tableau de bord, n'affiche pas systématiquement les statistiques, je suis obligé de rafraîchir la page et/ou de passer à une autre statistique comme le mois ou l’année puis revenir sur celle que j'ai besoin. Enfin, lorsqu'un client crée un compte et/ou passe commande, les message automatique tel que création de compte, commande, ... n'arrive pas à sa boite mail fournie. Il en est de même pour mes messages que j'envoie aux clients. Ils ne reçoivent pas systématiquement. NB : Dans la suite logique des choses, je recherche un Webmaster pour rejoindre mon projet communautaire à des fins de gestion et finalisation de mon site e-commerce. Il serait rémunéré comme moi au % (12) sur le bénéfice H.T., ce qui permet de conserver une motivation, intégrité et l'esprit de création pour faire évoluer. Pour de plus amples renseignements, je me tiens à votre disposition. Bien cordialement à tous et grand merci de votre temps FB Link to comment Share on other sites More sharing options...
Mediacom87 Posted August 30, 2019 Share Posted August 30, 2019 il y a 13 minutes, fb21150 a dit : J'ai effectué une mise à jour de ma version prestashop pour la version : 1.6.1.24 c'est à dire ? Version précédente, méthode utilisée. Avez vous activé le mode debug (affichage des messages d'erreur) pour identifier les osucis qui peuvent exister ? Avez-vous réactivé les surcharges dans la page Performances du backoffice, ainsi que les modules tiers si vous les aviez désactivés ? Bien entendu nous parlons d'un test de mise à jour faite sur une version de développement pour éviter de tuer la version de production et ainsi corriger les potentiels soucis sur certains modules tiers. Si vous avez fait tout cela ne production et que vous n'avez pas fait de sauvegarde manuelle maitrisé avant la mise à jour et que votre boutique n'est plus en maintenance et que des inscriptions ou commandes furent passées alors c'est mort pour revenir en arrière. Link to comment Share on other sites More sharing options...
fb21150 Posted August 30, 2019 Author Share Posted August 30, 2019 Bonjour et merci pour votre réponse. Cependant je suis novice et je crains ne pas comprendre ! Auriez-vous moyen d'exposer autrement votre propos afin que le novice que je suis puisse suivre et surtout comprendre? Bien cordialement Link to comment Share on other sites More sharing options...
Webmain Posted August 30, 2019 Share Posted August 30, 2019 Bonjour, Je pense plus à un problème php :). quel version de php as-tu ? Je pense que l'augmentation du max_execution peu résoudre certains problème. Je peu jetez un oeil sur vos configuration, il suffit juste de m'envoyé les informations par message privée. Cordialement 1 Link to comment Share on other sites More sharing options...
fb21150 Posted August 30, 2019 Author Share Posted August 30, 2019 bonjour, qu'entends tu par php? La version prestashop actuelle : 1.6.1.24 est-ce cela? Cordialement Link to comment Share on other sites More sharing options...
Webmain Posted August 30, 2019 Share Posted August 30, 2019 Non, va dans paramètre avancée -> information puis envoi les informations indiquer ici stp. tout ce trouve dans ton backoffice. 1 Link to comment Share on other sites More sharing options...
fb21150 Posted August 30, 2019 Author Share Posted August 30, 2019 je n'arrive pas à ouvrir . Aucun résultat, ça cherche sans afficher !!??? Link to comment Share on other sites More sharing options...
Webmain Posted August 30, 2019 Share Posted August 30, 2019 quel est ton hébergement ? 1 Link to comment Share on other sites More sharing options...
fb21150 Posted August 30, 2019 Author Share Posted August 30, 2019 ? Désolé qu'entends tu par hebergement Link to comment Share on other sites More sharing options...
fb21150 Posted August 30, 2019 Author Share Posted August 30, 2019 adresse web Link to comment Share on other sites More sharing options...
Webmain Posted August 30, 2019 Share Posted August 30, 2019 Bon envoi moi ton site. ton hébergement c'est celui au quel tu paie tout les mois pour que ton site tourne. 1 Link to comment Share on other sites More sharing options...
fb21150 Posted August 30, 2019 Author Share Posted August 30, 2019 ovh Link to comment Share on other sites More sharing options...
fb21150 Posted August 30, 2019 Author Share Posted August 30, 2019 adresse site : www.bonnesaffairesenstock.com Link to comment Share on other sites More sharing options...
Webmain Posted August 30, 2019 Share Posted August 30, 2019 Ok, faite un mail à ovh demandant de passer votre version php en 7.1. 1 Link to comment Share on other sites More sharing options...
fb21150 Posted August 30, 2019 Author Share Posted August 30, 2019 voici les informations voir pièce jointe Link to comment Share on other sites More sharing options...
Webmain Posted August 30, 2019 Share Posted August 30, 2019 Demander à ovh du coup de passer en php 7.1. Ensuite vidé votre cache prestashop. dans les performances. 1 Link to comment Share on other sites More sharing options...
fb21150 Posted August 30, 2019 Author Share Posted August 30, 2019 ok apparemment dans mes performance le cache est vidé à chaque modification : "Vider le cache Vider le cache chaque fois qu'il y a une modification" ovh sont t-ils réactif? quel temps demande pour cette modification? Link to comment Share on other sites More sharing options...
Webmain Posted August 30, 2019 Share Posted August 30, 2019 C'est instantanée, oui il sont réactif en générale. 1 Link to comment Share on other sites More sharing options...
fb21150 Posted August 30, 2019 Author Share Posted August 30, 2019 super! pour une demande d’assistance il me demande le type de service dans la liste et je dois dire qu'il y en a un certain nombre et je ne sais pas! Puis le service concerné§ Pourrais tu m’éclairer ou me dire? Grand merci pour ton temps et ta patience ! Link to comment Share on other sites More sharing options...
Webmain Posted August 30, 2019 Share Posted August 30, 2019 Envoi moi un accès OVH en message privée stp. 1 Link to comment Share on other sites More sharing options...
fb21150 Posted August 30, 2019 Author Share Posted August 30, 2019 comment fait-on pour envoyer en privé? Je l'ai dit je suis novice... Link to comment Share on other sites More sharing options...
Mediacom87 Posted August 30, 2019 Share Posted August 30, 2019 Il y a 4 heures, fb21150 a dit : Bonjour et merci pour votre réponse. Cependant je suis novice et je crains ne pas comprendre ! Auriez-vous moyen d'exposer autrement votre propos afin que le novice que je suis puisse suivre et surtout comprendre? Bien cordialement Soyez précis sur ce que vous ne comprenez pas car, pour moi, il me semble n'avoir fait que des phrases simples, en français, sans aucun terme technique autre que ceux présents dans PrestaShop pour un usage de base pour tout gérant de boutique PrestaShop. Link to comment Share on other sites More sharing options...
fb21150 Posted August 30, 2019 Author Share Posted August 30, 2019 Je pensais avoir défini mes problèmes sur mon premier message avec précision suivant mon vécu ! Vous me demander d'être plus précis, mais ne pourriez vous pas adapter votre langage à mon niveau par des descriptions de démarches à suivre, genre cheminement, ce qui rendrait plus simple et ferait un moyen de vérification. Je suis commerçant et j'ai ajouté à mon activité ce site, je n'ai en aucun cas la prétention d'être expert et d'ailleurs j'ai été clair dès le début! Maintenant, si vous ne pouvez pas user de pédagogie ou pas la capacité de le faire, je comprendrais mais quel mal y a-t-il à se mettre au niveaux des autres hormis de ne pas savoir? Donc, si vous le voulez bien, reprenons depuis le début avec ma première demande en répondant à vos questions : -Version précédente, méthode utilisée : 1.5., via le back-office, paramètre avancés, 1-Click Upgrade -Avez vous activé le mode debug (affichage des messages d'erreur) pour identifier les osucis qui peuvent exister ? voir document -Avez-vous réactivé les surcharges dans la page Performances du backoffice, ainsi que les modules tiers si vous les aviez désactivés ? Voir document Voilà, pour ce qui est du reste, si je demande de l'aide c'est que je ne suis pas un "Pro", ce n'est pas mon métier, SINON je ne serai pas là -CQFD- ! Merci de votre temps et de votre compréhension ! Link to comment Share on other sites More sharing options...
Mediacom87 Posted August 31, 2019 Share Posted August 31, 2019 Il y a 8 heures, fb21150 a dit : -Avez vous activé le mode debug (affichage des messages d'erreur) pour identifier les osucis qui peuvent exister ? voir document https://www.prestatoolbox.fr/content/24-messages-erreurs-prestashop Link to comment Share on other sites More sharing options...
Webmain Posted August 31, 2019 Share Posted August 31, 2019 Le soucis viens d'un max_execution trop faible. La demande au près d'ovh viens d'être effectuer pour augmenter hors il ne veulent pas car il est en mutualisé. Donc compliquer. 1 Link to comment Share on other sites More sharing options...
Mediacom87 Posted August 31, 2019 Share Posted August 31, 2019 Peut être essayer de passer en PHP7.0 dans un premier temps afin, d'améliorer les performance est éviter ce soucis. Peut être aussi que la configuration initiale de cette version de PHP est différente et propose une mémoire et un temps d’exécution des scripts plus long. La version 1.6.1.256 sortira bientôt pour ajouter la compatibilité jusqu'à PHP 7.3 ce qui sera top au niveau des performances, le premiers tests sont intéressants. Link to comment Share on other sites More sharing options...
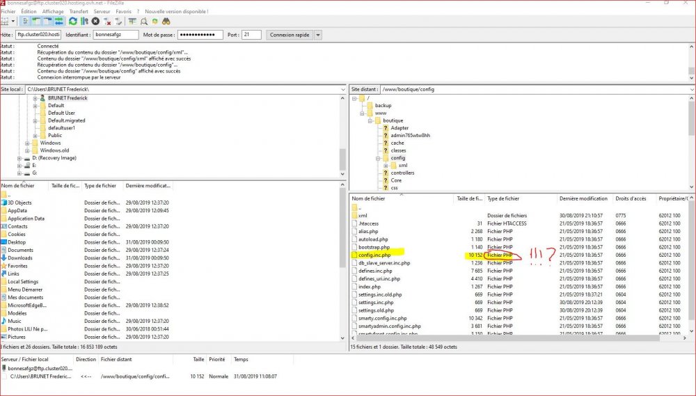
fb21150 Posted August 31, 2019 Author Share Posted August 31, 2019 actuellement PHP7.0 J'ai tenté d’exécuter l'aide que vous m'avez fait parvenir, cependant je ne peut rien modifier, le fichier sur FileZila en format php (voir capture écran jointe, en fluo et rouge) comment faire? Link to comment Share on other sites More sharing options...
Webmain Posted August 31, 2019 Share Posted August 31, 2019 @Mediacom87 Il font encore une version 1.6 ? Tu peu me communiquer le sujet ? 1 Link to comment Share on other sites More sharing options...
Mediacom87 Posted August 31, 2019 Share Posted August 31, 2019 il y a 11 minutes, Esh-Network a dit : Il font encore une version 1.6 ? Tu peu me communiquer le sujet ? La communauté s'en occupe. Link to comment Share on other sites More sharing options...
fb21150 Posted August 31, 2019 Author Share Posted August 31, 2019 @Mediacom87 J'ai exécuté ce que vous m'aviez prècisé : -Avez vous activé le mode debug (affichage des messages d'erreur) pour identifier les osucis qui peuvent exister ? mais rien de plus, les symptômes initiaux sont présents. Link to comment Share on other sites More sharing options...
Mediacom87 Posted August 31, 2019 Share Posted August 31, 2019 certaines des erreurs, comme les bouton d'enregistrement qui tournent peuvent venir d'un soucis d'appel ajax, il faut donc regarder les réponses faites aux appels directement dans la console (F12) du navigateur. Link to comment Share on other sites More sharing options...
fb21150 Posted August 31, 2019 Author Share Posted August 31, 2019 Est ce ceci , en bas de page? comment faire? ou que modifier? Link to comment Share on other sites More sharing options...
fb21150 Posted August 31, 2019 Author Share Posted August 31, 2019 j'ai ouvert les rubrique une à une et j'ai constaté plusieurs messages erreurs et avertissement apparaissent ! Comment remédier à cela? Link to comment Share on other sites More sharing options...
Recommended Posts
Create an account or sign in to comment
You need to be a member in order to leave a comment
Create an account
Sign up for a new account in our community. It's easy!
Register a new accountSign in
Already have an account? Sign in here.
Sign In Now