Jump to content

40 Errors in backend of 1.7.6.0


Recommended Posts

Dear All,

 

I migrated a Presta 1.7.6 from a subdomain to root, and the 1.6 that was in the root, to a subdomain...

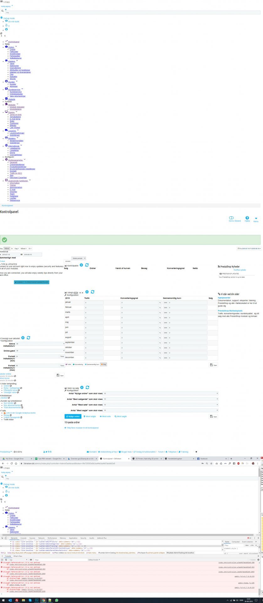
But now when I log into the 1.7.6 admin, I get 40 errors? I have attached a screenshot to this post :)

- I have tried activating/deactivating cache, and clearing all cache... And I have searched in Google, to see if there was a solution online...

As you can see in my screenshot, the backend looks all weird.. And inspecting with Chrome, shows that there are 40 errors...? :(

 

- Thanks to all in advance,
Bobo

3dNielsen-Fejl.jpg

Link to comment
Share on other sites

Create an account or sign in to comment

You need to be a member in order to leave a comment

Create an account

Sign up for a new account in our community. It's easy!

Register a new account

Sign in

Already have an account? Sign in here.

Sign In Now
×
×
  • Create New...