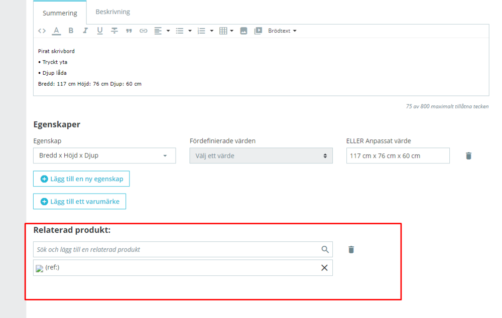
Mam problem a mianowicie na stronie produktu w back office nie wyświetla produktów, które są dodane do działu "powiązane produkty" lecz w front office działa wszystko i jest dodane jak należy. Dodam jeszcze że podczas dodawania produktu do "powiązane produkty" widzę zdjęcie oraz opis do czasu jak odświeże stronę. Prestashop 1.7.5.1, PHP 7.2.
Question
Ortez
Witam!
Mam problem a mianowicie na stronie produktu w back office nie wyświetla produktów, które są dodane do działu "powiązane produkty" lecz w front office działa wszystko i jest dodane jak należy. Dodam jeszcze że podczas dodawania produktu do "powiązane produkty" widzę zdjęcie oraz opis do czasu jak odświeże stronę. Prestashop 1.7.5.1, PHP 7.2.
Link to comment
Share on other sites
0 answers to this question
Recommended Posts
Create an account or sign in to comment
You need to be a member in order to leave a comment
Create an account
Sign up for a new account in our community. It's easy!
Register a new accountSign in
Already have an account? Sign in here.
Sign In Now