LukeLuke Posted June 28, 2016 Share Posted June 28, 2016 My online shop: www.crystalnails.ch/shop/it is a bit slow... I do not understand why. In gt metrix it seems the problems is a 302 redirect from www.crystalnails.ch/shop/it to the same url... Where do I remove it? Other pages are slow too. GTmetrix-report-www.crystalnails.ch-20160627T235737-zTBuwKPG-full.pdf Link to comment Share on other sites More sharing options...
rocky Posted June 29, 2016 Share Posted June 29, 2016 It appears that www.crystalnails.ch/shop/it is redirecting to www.crystalnails.ch/shop/it/ which is normal PrestaShop behaviour. You must remember to type the slash at the end. If you do the report again with the / at the end, you should not be redirected. Link to comment Share on other sites More sharing options...
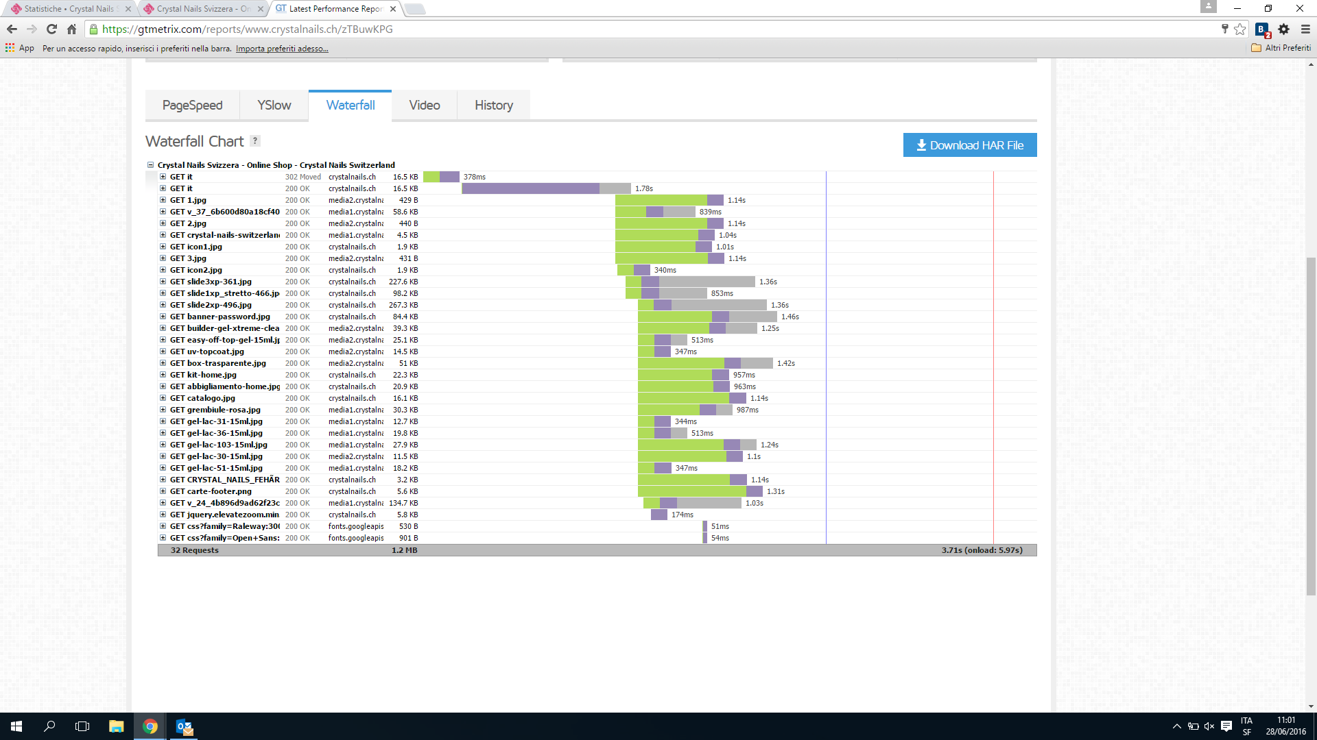
LukeLuke Posted June 29, 2016 Author Share Posted June 29, 2016 (edited) thank you rocky for your answer. The biggest problem I see right now is that my page has a big wait time. Time to first byte seems to be around 2 seconds . Edited June 29, 2016 by LukeLuke (see edit history) Link to comment Share on other sites More sharing options...
LukeLuke Posted June 29, 2016 Author Share Posted June 29, 2016 Here as an attachment is the report from debug profiling. I cannot understand where to improve my data Load Time Debug Profiling.pdf Link to comment Share on other sites More sharing options...
rocky Posted June 30, 2016 Share Posted June 30, 2016 Looking at that debug profile, it would appear it's your third-party modules starting with field on the homepage that are slowing down the page. Maybe try disabling them and see if that helps? Link to comment Share on other sites More sharing options...
Recommended Posts
Create an account or sign in to comment
You need to be a member in order to leave a comment
Create an account
Sign up for a new account in our community. It's easy!
Register a new accountSign in
Already have an account? Sign in here.
Sign In Now