Jump to content

Problems with shipping costs and carriers ("there are no carriers that deliver to the address...")


Recommended Posts

Hi there,

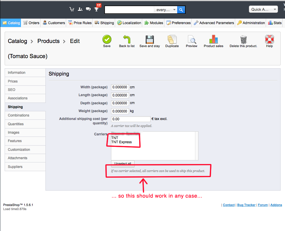
As there is no plugin for TNT shipping rates (except the one dedicated to shipping inside France), and because TNT in Italy splits Europe in 5 different zones (and the rest of the world again in different zones), I am forced to set manually shipping cost ranges and create new zones (corresponding to the zones as indicated by TNT) in the back office. We all know that Prestashop has 8 default zones and they are completely different from TNT zones, but PS gives you the possibility to create new ones. We also would like to offer two different shipping costs for every item (a standard delivery and an express one), and it seems that the only way to offer this service is to set two apparently different carriers (but it's always TNT…) to which we assign two series of different shipping cost ranges. The problem now is that I can't find a way to make this new zones work in the front office. We keep on seeing a "free shipping!" message in the cart preview, no shipping costs in the cart and, on step 4 during check-out, the message "there are no carriers that deliver to the address you selected". We are trying to ship to Italy, moved Italy from Prestashop Europe zone to a new zone, assigned this new zone to a carrier (to the standard delivery carrier, then to the express carrier, then to both), activated the carriers but no, it doesn't work. Any help appreciated. It should be great too if anyone out there with this same problem resolved it with a plugin that we can buy, but we are ready to set manually all the shipping circus, if it's necessary.

 

Daria

post-723968-0-74684300-1403604066_thumb.png

post-723968-0-41886300-1403604084_thumb.png

post-723968-0-94820000-1403604101_thumb.png

post-723968-0-47170100-1403604139_thumb.png

post-723968-0-99051100-1403604161_thumb.png

post-723968-0-05306600-1403604174_thumb.png

post-723968-0-86105900-1403604188_thumb.png

Link to comment
Share on other sites

Create an account or sign in to comment

You need to be a member in order to leave a comment

Create an account

Sign up for a new account in our community. It's easy!

Register a new account

Sign in

Already have an account? Sign in here.

Sign In Now
×
×
  • Create New...