Jump to content

Prestashop exception


Recommended Posts

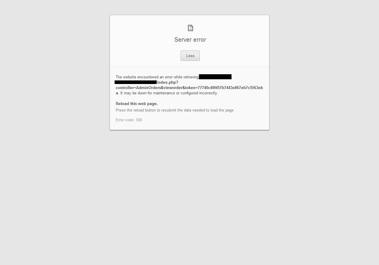
at the time when i go to each order and change the status to "payment accepted"

,my page display a error 500.

post-407531-0-60122600-1378592407_thumb.jpg

 

then if i click on load page arrow to reload the page.

a error exception showing up.

 

 

post-407531-0-07182300-1378592519_thumb.jpg

 

but if i refresh this exception page, it will back to my back office and mark that order as "payment accepted"

 

 

i have 1.5.5 shop.(upgrade from 1.5.4.2 by 1-click)

 

 

Sorry for the missing information, please follow your question if there are anything not clear.

Link to comment
Share on other sites

×
×
  • Create New...