disarci Posted June 17, 2021 Share Posted June 17, 2021 Ciao a tutti, ho visto diverse richieste sul forum, un po' in tutte le lingue e mi sono detto che magari un piccolo tutorial in Italiano può aiutare. Non mi soffermi sulle necessità fiscali della cosa, dal 1 luglio le vendite B2C verso i paese della comunità europea cambiano, cosa devo fare su PrestaShop per cambiarle? NON hai bisogno di un modulo apposta, in questo caso, basta che tu configuri bene le regole e PrestaShop è già pronto per questo. Ovviamente puoi preparare le regole ma applicarle ai prodotti andrà fatto il 1 luglio. Come configurare l'IVA in PrestaShop rispetto a queste nuove regole? Prendiamo l'esempio di un'azienda italiana che vende in Italia, Francia, Germania e Spagna. Bisognerà impostare una regola iva con le aliquote dei singoli stati (al contrario di quella che c'è ora che utilizza l'aliquota italiana). Queste diverse aliquote possono essere configurate nella sezione Internazionale > Tasse > Tasse del back office. Nel video faccio un esempio sui prodotti con aliquota 22%, ovviamente questa regola va applicata anche per le altre aliquote italiane trovando quelle corrispondenti. Video Tutorial su youtube 3 Link to comment Share on other sites More sharing options...
disarci Posted June 22, 2021 Author Share Posted June 22, 2021 Ciao a tutti, diverse persone mi hanno chiesto in pm come cambiare id a tutti i prodotti massivamente: prendiamo l'esempio fatto nel video, se dovete cambiare la regola tassa a tutti i prodotti: [attenzione non eseguite istruzioni prima di aver fatto back della tabella e se non sapete cosa state facendo] update ps_product set id_tax_rules_group = 7 where id_tax_rules_group = 1; update ps_product_shop set id_tax_rules_group = 7 where id_tax_rules_group = 1; Ovviamente 7 è l'id nuovo e 1 è quello vecchio, sostituite id con quelli del vostro negozio, ripetete questo per tutte le vostre aliquote. Link to comment Share on other sites More sharing options...
Fabio Intermoia Posted July 1, 2021 Share Posted July 1, 2021 (edited) Tutto chiaro e semplice Ma partendo dal presupposto che gestisco prodotti con tutte le aliquote italiane, il tuo discorso sarebbe ottimo se su tutti i prodotti ci fosse una relazione univoca delle aliquote. Prendiamo ad esempio gli assorbenti... in Italia 22% in Germania 7% dovrei creare una regola di tassazione per ogni prodotto che non ragiona secondo la relazione univoca? e come gli assorbenti chissa quanti... ho 6000 prodotti? si rischia il manicomio? Edited July 1, 2021 by Fabio Intermoia (see edit history) Link to comment Share on other sites More sharing options...
Danny Posted July 1, 2021 Share Posted July 1, 2021 (edited) discorso fuorviante, le regole cambiano se vengono superati i 10.000 euro totali di vendite a privati (al netto dell'IVA) in EU. Altrimenti non cambia nulla e non va modificato nulla, l'IVA resta quella italiana. Ti conviene specificarlo ben chiaro prima di quello che hai scritto. Se vendi 5000 euro in Spagna, 2000 in Francia e 500 euro in Portogallo, quei 7500 sono con IVA italiana. Se invece la somma avesse dato 12.500 euro, l'eccedenza (2.500) avrebbe avuto IVA dei singoli paesi EU, dove arriva la merce. E' ovvio che se un'azienda sa già che per il suo business supererà tale soglia facilmente allora converrà cambiare le aliquote in modo pressoché definitivo. Danny Edited July 1, 2021 by Danny (see edit history) Link to comment Share on other sites More sharing options...
Fabio Intermoia Posted July 1, 2021 Share Posted July 1, 2021 (edited) Infatti non mi è nemmeno chiaro se i 10.000 vanno conteggiati dal 1 luglio o dal 1 gennaio? Edited July 1, 2021 by Fabio Intermoia (see edit history) Link to comment Share on other sites More sharing options...
Danny Posted July 1, 2021 Share Posted July 1, 2021 (edited) 3 minutes ago, Fabio Intermoia said: Infatti non mi è nemmeno chiaro se i 10.000 vanno conteggiati dal 1 luglio o dal 1 gennaio? eh. le classiche cose all'italiana. Doveva partire a gennaio è slittata... di conseguenza sarei propenso a pensare che è come se fosse partita a Gennaio 2021. Quindi dal 1 luglio al 31 Dicembre di quest'anno dovrai tenere d'occhio le tue somme (se rientri nel caso). Dal 2022 con l'intero anno fiscale. Danny Edited July 1, 2021 by Danny (see edit history) Link to comment Share on other sites More sharing options...
Fabio Intermoia Posted July 1, 2021 Share Posted July 1, 2021 In Germania e Francia ho già superato.... ho il problema descritto sopra però Link to comment Share on other sites More sharing options...
Danny Posted July 1, 2021 Share Posted July 1, 2021 2 minutes ago, Fabio Intermoia said: In Germania e Francia ho già superato.... ho il problema descritto sopra però se vendi assorbenti che in Germania sono al 7% di IVA quella devi applicare in caso di superamento (come dici già avvenuto). Non ho controllato il procedimento che viene suggerito quindi non ti saprei dare ad oggi una risposta più esaustiva, sorry. Certo è che, come tutte le cose all'inizio, non è una passeggiata. E, presumo, ci sarà comunque una certa tolleranza, secondo me, fino a fine anno. Il prossimo 22 Luglio c'è un webinar dell'Agenzia delle Entrate a riguardo a cui tutti possono mandare preventivamente domande (fino al 12 luglio) che verranno esaminate nel corso dell'incontro. Trovi le info sul loro sito. Danny Link to comment Share on other sites More sharing options...
Fabio Intermoia Posted July 1, 2021 Share Posted July 1, 2021 Grazie gentilissimmo Noi siamo un supermercato online con vendite in europa con più di 6000 prodotti all'attivo, vendo in 25 nazioni..... sarebbe un suicidio verificare per ogni prodotto le aliquote iva di 26 nazioni Link to comment Share on other sites More sharing options...
MakeSoul Posted July 1, 2021 Share Posted July 1, 2021 (edited) Buongiorno, la configurazione delle aliquote è chiara e precisa, il problema che Prestashop non tiene in considerazione che tanti di noi hanno dei listini di vendita al pubblico Europei che devono essere uguali. Facendo come descritto Disarci la piattaforma genera prezzi al pubblico diversi per nazione in quanto calcola le diverse aliquote IVA sul prezzo imponibile. Da quello che sappiamo noi la cosa tra le altre , secondo la normativa OSS non è ammessa in quanto clienti Tedeschi , visualizzerebbero prezzi più bassi rispetto agli Italiani. Avete idea di come poter agire all'inverso, scorporando le diverse aliquote dal prezzo finale ? Grazie Edited July 1, 2021 by MakeSoul (see edit history) Link to comment Share on other sites More sharing options...
Fabio Intermoia Posted July 1, 2021 Share Posted July 1, 2021 questa dei prezzi diversi per nazione la sapevo anche io!!! infatti e vietato fare promozioni solo su determinate nazioni, a discapito di altre Link to comment Share on other sites More sharing options...
MakeSoul Posted July 1, 2021 Share Posted July 1, 2021 11 minutes ago, Fabio Intermoia said: questa dei prezzi diversi per nazione la sapevo anche io!!! infatti e vietato fare promozioni solo su determinate nazioni, a discapito di altre a me sembra che Prestashop stia rimanendo molto indietro su questi aspetti ! Noi sono anni che utilizziamo PS ma purtroppo notiamo sempre meno risposte a temi e problematiche attuali, vedi ad esempio problemi pesantezza dei JS, Cache, o UX.. Noi ci siamo adeguati settando tutte le aliquote ieri alle 24, e purtroppo oggi riceviamo ordini da Germania e Francia con importi più bassi ovviamente. Sono due mesi che stiamo cercando delle soluzioni, ma pare che non siano all'orizzonte moduli o plug-in Link to comment Share on other sites More sharing options...
SandroR1 Posted July 1, 2021 Share Posted July 1, 2021 On 6/17/2021 at 5:31 PM, disarci said: Ciao a tutti, ho visto diverse richieste sul forum, un po' in tutte le lingue e mi sono detto che magari un piccolo tutorial in Italiano può aiutare. Mi sembra il minimo ringraziare chi si prodiga per fornire aiuto alla community. Grazie mille! Ciao. -- Sandro Link to comment Share on other sites More sharing options...
Fabio Intermoia Posted July 1, 2021 Share Posted July 1, 2021 Immaginate poi un cliente che entra nel sito e vede un prezzo... mette prodotti al carrello e decide di acquistare.... mette l'indirizzo e boom 3/4€ in più..... il 40% scappa dal sito! Link to comment Share on other sites More sharing options...
flanders Posted July 1, 2021 Share Posted July 1, 2021 fanno una legge e non sanno nemmeno come devono applicarla. @MakeSoul: Da quello che sappiamo noi la cosa tra le altre , secondo la normativa OSS non è ammessa in quanto clienti Tedeschi , visualizzerebbero prezzi più bassi rispetto agli Italiani. scorporare l'iva non credo sia possibile in quanto l'iva è determinata dall'imponibile. Una soluzione provvisoria, ma non totalmente legale sarebbe quella di mostrare i prezzi senza iva. Ma purtroppo per i privati i prezzi esposti devono essere inclusi di iva. La soluzione migliore per regolamentare tutte le vendite in UE è di fare un'unica iva europea, valida per tutti i Paesi aderenti. Link to comment Share on other sites More sharing options...
Danny Posted July 1, 2021 Share Posted July 1, 2021 15 minutes ago, flanders said: fanno una legge e non sanno nemmeno come devono applicarla. @MakeSoul: Da quello che sappiamo noi la cosa tra le altre , secondo la normativa OSS non è ammessa in quanto clienti Tedeschi , visualizzerebbero prezzi più bassi rispetto agli Italiani. scorporare l'iva non credo sia possibile in quanto l'iva è determinata dall'imponibile. Una soluzione provvisoria, ma non totalmente legale sarebbe quella di mostrare i prezzi senza iva. Ma purtroppo per i privati i prezzi esposti devono essere inclusi di iva. La soluzione migliore per regolamentare tutte le vendite in UE è di fare un'unica iva europea, valida per tutti i Paesi aderenti. Ovvio, ma soluzione impraticabile. Danny Link to comment Share on other sites More sharing options...
MakeSoul Posted July 2, 2021 Share Posted July 2, 2021 sinceramente non mi aspetto che i governanti Europei risolvano la questione velocemente .... mi chiedevo se tra qualche esperto di PS ci fosse qualcuno in grado di indicarci eventualmente come fare , magari con qualche modifica di codice, o con qualche modulo ( so che ad esempio un agenzia di Vienna sta studiando un modulo per la gestione OSS), per far scorporare nel carrello e di conseguenza nell'ordine le relative aliquote IVA Europee partendo dal prezzo "lordo" e non come oggi che parte dal prezzo imponibile netto grazie a tutti in anticipo di un eventuale riscontro MS Link to comment Share on other sites More sharing options...
flanders Posted July 2, 2021 Share Posted July 2, 2021 @MakeSoul Il profitto deve essere calcolato senza iva, mentre con il tuo ragionamento essa rientra nel calcolo. Poi prendendo il prezzo lordo, quale prendi ? quello riferito al prezzo praticato in Italia ? Il tuo ragionamento non fila sotto l'aspetto economico/fiscale. Link to comment Share on other sites More sharing options...
Fabry Posted July 2, 2021 Share Posted July 2, 2021 What a mess!!:-) Prestashop non supporta "cross border price consistency" per essere in regola con le normative Eu, period. Magento lo fá, ossia mantiene la consistenza del prezzo per clienti a cui é applicato iva differente. Ma mi chiedo peró a livello contabile cambia il profitto sul prodotto perché varia a seconda della tassa applicata:-) ..la matematica non é un opinione. Se devo mantenere secondo le normative europee lo stesso prezzo per un portoghese e per un tedesco ho questa situazione: prezzo pieno con iva - iva - costo prodotto = profitto 100 - 23 - 50 sará diverso da 100 - 19 -50...ossia nei paesi dove l'iva é minore guadagno di piú. Link to comment Share on other sites More sharing options...
MakeSoul Posted July 2, 2021 Share Posted July 2, 2021 10 minutes ago, Fabry said: What a mess!!:-) Prestashop non supporta "cross border price consistency" per essere in regola con le normative Eu, period. Magento lo fá, ossia mantiene la consistenza del prezzo per clienti a cui é applicato iva differente. Ma mi chiedo peró a livello contabile cambia il profitto sul prodotto perché varia a seconda della tassa applicata:-) ..la matematica non é un opinione. Se devo mantenere secondo le normative europee lo stesso prezzo per un portoghese e per un tedesco ho questa situazione: prezzo pieno con iva - iva - costo prodotto = profitto 100 - 23 - 50 sará diverso da 100 - 19 -50...ossia nei paesi dove l'iva é minore guadagno di piú. Esatto condivido , ma il problema , almeno per il nostro settore e a quanto pare anche per la EU, è la necessità di proporre un prezzo di listino al pubblico, prima di eventuali sconti commerciali e promozioni uguali per tutti i paesi. I nostri competitor stranieri , molto ma molto più grandi di noi lo fanno da sempre. Mi sembra che anche Woocommerce lo faccia. Il ragionamento, almeno per le aziende del nostro settore e a quanto pare anche per le normative EU, è che un cliente ad esempio Ungherese ( IVA 27%) non deve essere "discriminato" rispetto ad un cliente del Lussemburgo ( IVA 17%). Non sai se è possibile intervenire con un modulo o a livello di codice ? Grazie di un eventuale riscontro Link to comment Share on other sites More sharing options...
flanders Posted July 2, 2021 Share Posted July 2, 2021 Azienda austriaca ha fatto questo https://www.medani.at/services/onlineshop/prestashop-oss-plugin/ però da quello che ho potuto constatare il prezzo senza iva dovrebbe essere quello identico per tutti, l'importante è che sia specificato che l'iva e spedizione saranno aggiunti nel carrello Link to comment Share on other sites More sharing options...
MakeSoul Posted July 2, 2021 Share Posted July 2, 2021 Just now, flanders said: Azienda austriaca ha fatto questo https://www.medani.at/services/onlineshop/prestashop-oss-plugin/ però da quello che ho potuto constatare il prezzo senza iva dovrebbe essere quello identico per tutti, l'importante è che sia specificato che l'iva e spedizione saranno aggiunti nel carrello Li abbiamo già contattati stiamo aspettando una risposta... ma ho la sensazione che non siano pronti per un eventuale servizio di assistenza Grazie comunque Link to comment Share on other sites More sharing options...
Fabry Posted July 2, 2021 Share Posted July 2, 2021 @Makesoul, salve, no ancora non ho avuto tempo per investigare questa problematica che secondo me é piú complessa di quello che sembra. Detto questo, sto ragionando in termini a 360ª e non solo specificatamente sulla piattaforma Per forza di cose si deve adattare il "net price" alla tassa iva che varia da paese a paese per avere lo stesso prezzo ivato o "gross price" altrimenti come fai?!..é matematica non puoi avere uno stesso prezzo netto senza iva ed avere lo stesso prezzo ivato con differente % di tassa!! Cambia l'imponibile per forza. Ma se si vende B2B che succede? in Eu tra due entitá con P.iva non si paga iva nel senso che esiste il reverse charge e quindi mostro un net price differente da quello che mostro al cliente finale che é l'ultimo della catena che paga direttamente questa iva. A livello di contabilitá e gestionali cosa implica questo?....un prodotto con imponibile diverso a seconda del cliente e del paese?,,,,bah. Link to comment Share on other sites More sharing options...
MakeSoul Posted July 2, 2021 Share Posted July 2, 2021 3 minutes ago, Fabry said: @Makesoul, salve, no ancora non ho avuto tempo per investigare questa problematica che secondo me é piú complessa di quello che sembra. Detto questo, sto ragionando in termini a 360ª e non solo specificatamente sulla piattaforma Per forza di cose si deve adattare il "net price" alla tassa iva che varia da paese a paese per avere lo stesso prezzo ivato o "gross price" altrimenti come fai?!..é matematica non puoi avere uno stesso prezzo netto senza iva ed avere lo stesso prezzo ivato con differente % di tassa!! Cambia l'imponibile per forza. Ma se si vende B2B che succede? in Eu tra due entitá con P.iva non si paga iva nel senso che esiste il reverse charge e quindi mostro un net price differente da quello che mostro al cliente finale che é l'ultimo della catena che paga direttamente questa iva. A livello di contabilitá e gestionali cosa implica questo?....un prodotto con imponibile diverso a seconda del cliente e del paese?,,,,bah. Infatti mi sembra che il regime OSS valga solo per le vendite B2C. Per il B2B le regole restano invariate con prezzo iva esclusa. Sono d'accordo con te che la logica è sbagliata , ma la direttiva parla piuttosto chiaro e il prezzo esposto non dovrebbe cambiare. A livello di gestionale anche quello crea problema e sono d'accordo sempre con te, ma se questi furboni fanno leggi e normative senza pensare alle problematiche generali che vanno a creare noi cosa possiamo fare. Direttiva del 2016 , approvata anche dall'Italia nel 2017... siamo nel 2021 e non ci sono ancora indicazioni da AGE per cosa inserire effettivamente nelle future dichiarazioni IVA. Le aziende di ERP non si sono ancora adeguate, noi usiamo un programma di TeamSystem, e il commerciale mi ha proprio detto che non ancora pensato a come implementare la cosa. Eppure esisteva già il regime MOSS. Io mi chiedo... ma come hanno fatto tutti quelli che vendevano prodotti virtuali o servizi ? Come hanno gestito il problema? Link to comment Share on other sites More sharing options...
Fabry Posted July 2, 2021 Share Posted July 2, 2021 Io ho un'idea di queste Europa/Italia me la sono fatta giá da tempo ma non é questa la sede per discuterne:-)...putroppo ci si deve arrangiare e vivere quasi alla giornata sperando che domani qualcuno non si svegli e decida di cambiare di nuovo le regole costrigendoci a riformulare le soluzioni....basta vedere come é stata gestita la faccenda Covid sugli approvigionamenti delle quote distribuite dalle big pharma.....oh man!!!. Han fatto bene in UK ad uscire!!..mia opinione personale. Link to comment Share on other sites More sharing options...
flanders Posted July 2, 2021 Share Posted July 2, 2021 58 minuti fa, Fabry dice: Io ho un'idea di queste Europa/Italia me la sono fatta giá da tempo ma non é questa la sede per discuterne:-)...putroppo ci si deve arrangiare e vivere quasi alla giornata sperando che domani qualcuno non si svegli e decida di cambiare di nuovo le regole costrigendoci a riformulare le soluzioni....basta vedere come é stata gestita la faccenda Covid sugli approvigionamenti delle quote distribuite dalle big pharma.....oh man!!!. Han fatto bene in UK ad uscire!!..mia opinione personale. Ti do pienamente ragione ! Se non mi sbaglio vivi in Portogallo, giusto ? .... scelta ottima! Comunque per me la migliore regola da seguire è di visualizzare i prezzi al netto (specificando bene che sono prezzi iva esclusa) e che Vat e spese di spedizione saranno calcolate nel carrello. (molte autorità fiscali di altri Stati ai propri contribuenti hanno consigliato questa prassi) Link to comment Share on other sites More sharing options...
Fabry Posted July 2, 2021 Share Posted July 2, 2021 Ciao Flanders, beh si mi trovo all'estremitá Ovest dell'Europa sulle dune atlantiche..giá da un pezzo!!:-)).... https://europa.eu/youreurope/citizens/consumers/unfair-treatment/unfair-pricing/index_it.htm il problema é dannato perché credo che tu non possa mostrare i prezzi senza IVA, ma ammesso che mostri prezzi al netto poi al carrello hai prezzi diversi a seconda dell'iva e non va bene. Link to comment Share on other sites More sharing options...
flanders Posted July 2, 2021 Share Posted July 2, 2021 16 minuti fa, Fabry dice: il problema é dannato perché credo che tu non possa mostrare i prezzi senza IVA, ma ammesso che mostri prezzi al netto poi al carrello hai prezzi diversi a seconda dell'iva e non va bene. 1) se mostri i prezzi senza iva hai prezzi differenti in base all'iva dello stato estero 2) se scorpori l'iva sul lordo del prezzo praticato avrai prezzi netti differenti con conseguenze positive o negative sul ricarico e di conseguenza sul fatturato. Purtroppo se hanno scelto di far versare l'iva per le vendite oltre i 10000, credo che il punto 1 sia quello da seguire. Chi effettua ecommerce diretto, ad esempio servizi, indica prezzi differenti in base alla tua residenza. Esempio i servizi di hosting. Link to comment Share on other sites More sharing options...
Fabio Intermoia Posted July 5, 2021 Share Posted July 5, 2021 La soluzione 1 dovrebbe essere quella più semplice da seguire. Noi siamo un supermercato online con consegna in 26 stati europei. come faccio a sapere come ragiona ogni paese europeo per le varie categorie di prodotto? e anche riuscendo ad avere questa info sarebbe un suicidio settare tutte le aliquote Link to comment Share on other sites More sharing options...
MakeSoul Posted July 5, 2021 Share Posted July 5, 2021 1 hour ago, Fabio Intermoia said: La soluzione 1 dovrebbe essere quella più semplice da seguire. Noi siamo un supermercato online con consegna in 26 stati europei. come faccio a sapere come ragiona ogni paese europeo per le varie categorie di prodotto? e anche riuscendo ad avere questa info sarebbe un suicidio settare tutte le aliquote Secondo il codice del consumo i prezzi devono essere comunque espressi iVA inclusa. Non credo si possa per legge indicare i prezzi di listino iva esclusa per poi applicarla nel carrello Link to comment Share on other sites More sharing options...
flanders Posted July 5, 2021 Share Posted July 5, 2021 1 ora fa, Fabio Intermoia dice: La soluzione 1 dovrebbe essere quella più semplice da seguire. Noi siamo un supermercato online con consegna in 26 stati europei. come faccio a sapere come ragiona ogni paese europeo per le varie categorie di prodotto? e anche riuscendo ad avere questa info sarebbe un suicidio settare tutte le aliquote Nel suo caso con qualunque scelta , sia netto+iva che scorporo, deve settare tutte le aliquote. Link to comment Share on other sites More sharing options...
Fabio Intermoia Posted July 5, 2021 Share Posted July 5, 2021 Ok ma dove trovo una lista che mi dice le categorie di prodotto che aliquota hanno nei vari paesi, ho 6000 prodotti? Link to comment Share on other sites More sharing options...
flanders Posted July 5, 2021 Share Posted July 5, 2021 quello è un problema che non dipende da prestashop.... Link to comment Share on other sites More sharing options...
MakeSoul Posted July 5, 2021 Share Posted July 5, 2021 20 minutes ago, Fabio Intermoia said: Ok ma dove trovo una lista che mi dice le categorie di prodotto che aliquota hanno nei vari paesi, ho 6000 prodotti? https://europa.eu/youreurope/business/taxation/vat/vat-rules-rates/index_it.htm#shortcut-8 Prova a partire da qui Link to comment Share on other sites More sharing options...
flanders Posted July 5, 2021 Share Posted July 5, 2021 (edited) comunque anche in europa navigano a vista. Applicano queste leggi, ma un piccolo imprenditore di qualsiasi Paese dell'UE non può conoscere tutte le varie % di Iva dei prodotti di ogni singolo Paese. Non ho parole. Poi anche su Prestashop ( https://www.prestashop.com/it/blog/regole-iva-ue?utm_source=back-office&utm_medium=rss&utm_campaign=back-office-IT&utm_content=download ) si leggono questi articoli, tradotti dal sito originale in francese anche in male modo, dove non spiegano nulla. in parte invidio l'UK Edited July 5, 2021 by flanders (see edit history) Link to comment Share on other sites More sharing options...
Danny Posted July 5, 2021 Share Posted July 5, 2021 in merito ai prezzi... quello che dovrebbe contare è il prezzo netto che deve essere uguali per tutti. Poi ad ogni stato ci sarà applicata la sua IVA (per chi si deve adeguare per le vendite sopra i 10.000 euro in EU) E' ovvio che nei vari paesi, ognuno vedrà il prezzo in base alla propria aliquota. Ma il prezzo è in realtà uguale per tutti (netto+IVA dei vari paesi). Danny Link to comment Share on other sites More sharing options...
flanders Posted July 5, 2021 Share Posted July 5, 2021 é quello che ho ribadito io alcune risposte fa. E' la soluzione più sensata. Un esempio l'ecommerce diretto con i servizi hosting. Link to comment Share on other sites More sharing options...
Danny Posted July 5, 2021 Share Posted July 5, 2021 (edited) 9 minutes ago, flanders said: é quello che ho ribadito io alcune risposte fa. E' la soluzione più sensata. Un esempio l'ecommerce diretto con i servizi hosting. non mi ci addentro che per il momento non mi riguarda... PS gestisce sta cosa? Cioè un oggetto che costa 20 euro + IVA 20% (24.00) venduto in Italia. Lo stesso oggetto che costa 20 euro + IVA 10% (22.00) perché spedito in Germania. Domanda, trattandosi dello stesso oggetto.... come lo vedo dentro PS? Qual'è la discriminante? PS riconosce utente appena registrato tedesco e mostra il prezzo 22.00 euro invece di 24.00 (quindi un intero catalogo tedesco e così per ogni stato EU interessato)? Oppure al checkout al momento di inserire l'indirizzo di spedizione "modifica" il prezzo (che fino a prima era visto come 24.00 euro italiano) in 22.00 euro perché la merce va in Germania? Danny Edited July 5, 2021 by Danny (see edit history) Link to comment Share on other sites More sharing options...
MakeSoul Posted July 5, 2021 Share Posted July 5, 2021 Buongiorno, dopo esserci ancora confrontati con il nostro commercialista, abbiamo deciso di seguire la linea di "pubblicare" i prezzi comprensivi di tasse uguali in tutti i paesi come espresso tra le altre cose nel Codice del Consumo dagli articoli 49 al 51 che regolano l'obbligo delle informazioni da fornire in caso di vendita B2C. https://www.ricercagiuridica.com/codici/vis.php?num=12065 Successivamente in fase di dichiarazioni trimestrali IVA forniremo i relativi calcoli divisi per paese e aliquota. Noi non usiamo programmi come Danea o similari che scaricano direttamente gli ordini, ma lavoriamo diretti nel gestionale di contabilità, quindi per il momento in attesa di un automatismo dovremmo riuscire a gestire la cosa nella maniera più corretta possibile Per quanto riguarda il discorso dei diversi imponibili, in alcuni casi avremo dei vantaggi in altri perderemo qualche punto percentuale. La cosa certa che la legge Italiana non ammette che il prezzo sia pubblicizzato con la dicitura tasse escluse e a quanto ci sembra di aver capito anche la direttiva Europea. Spero di essere stato utile a qualcuno Buon lavoro Link to comment Share on other sites More sharing options...
MakeSoul Posted July 5, 2021 Share Posted July 5, 2021 6 minutes ago, Danny said: non mi ci addentro che per il momento non mi riguarda... PS gestisce sta cosa? Cioè un oggetto che costa 20 euro + IVA 20% (24.00) venduto in Italia. Lo stesso oggetto che costa 20 euro + IVA 10% (22.00) perché spedito in Germania. Domanda, trattandosi dello stesso oggetto.... come lo vedo dentro PS? Qual'è la discriminante? PS riconosce utente appena registrato tedesco e mostra il prezzo 22.00 euro invece di 24.00 (quindi un intero catalogo tedesco e così per ogni stato EU interessato)? Oppure al checkout al momento di inserire l'indirizzo di spedizione "modifica" il prezzo (che fino a prima era visto come 24.00 euro italiano) in 22.00 euro perché la merce va in Germania? Danny Esattamente modifica all'inserimento del paese di consegna o di fatturazione se applichi le diverse aliquote richieste Link to comment Share on other sites More sharing options...
Danny Posted July 5, 2021 Share Posted July 5, 2021 4 minutes ago, MakeSoul said: Buongiorno, dopo esserci ancora confrontati con il nostro commercialista, abbiamo deciso di seguire la linea di "pubblicare" i prezzi comprensivi di tasse uguali in tutti i paesi come espresso tra le altre cose nel Codice del Consumo dagli articoli 49 al 51 che regolano l'obbligo delle informazioni da fornire in caso di vendita B2C. https://www.ricercagiuridica.com/codici/vis.php?num=12065 Successivamente in fase di dichiarazioni trimestrali IVA forniremo i relativi calcoli divisi per paese e aliquota. Noi non usiamo programmi come Danea o similari che scaricano direttamente gli ordini, ma lavoriamo diretti nel gestionale di contabilità, quindi per il momento in attesa di un automatismo dovremmo riuscire a gestire la cosa nella maniera più corretta possibile Per quanto riguarda il discorso dei diversi imponibili, in alcuni casi avremo dei vantaggi in altri perderemo qualche punto percentuale. La cosa certa che la legge Italiana non ammette che il prezzo sia pubblicizzato con la dicitura tasse escluse e a quanto ci sembra di aver capito anche la direttiva Europea. Spero di essere stato utile a qualcuno Buon lavoro Quindi se ho capito bene, procedete come al solito e poi rimandate lo scorporo in sede di dichiarazione. Danny Link to comment Share on other sites More sharing options...
flanders Posted July 5, 2021 Share Posted July 5, 2021 Quello che non dovrebbe cambiare è il prezzo netto per non avere descriminazioni in base alle leggi europee. Prestashop, come dice @Danny, purtroppo non permette di mostrare prezzi differenti a seconda della naziona-utente al momento della visualizzazione ma è possibile solo al checkout. Interessante potrebbe essere un addon con impostazione automatica della Vat in base alla geo targetting/localizzazione, Credo che già esista qualcosa di simile, anche se poi non copre tutti problemi . Link to comment Share on other sites More sharing options...
MakeSoul Posted July 5, 2021 Share Posted July 5, 2021 1 minute ago, flanders said: Quello che non dovrebbe cambiare è il prezzo netto per non avere descriminazioni in base alle leggi europee. Prestashop, come dice @Danny, purtroppo non permette di mostrare prezzi differenti a seconda della naziona-utente al momento della visualizzazione ma è possibile solo al checkout. Interessante potrebbe essere un addon con impostazione automatica della Vat in base alla geo targetting/localizzazione, Credo che già esista qualcosa di simile, anche se poi non copre tutti problemi . Secondo me ti sbagli è proprio il contrario. Non deve cambiare il prezzo lordo e il prezzo deve essere comprensivo di tasse ed eventuali spese accessorie vedi le spedizioni. Comunque non voglio per forza aver ragione Link to comment Share on other sites More sharing options...
Fabry Posted July 5, 2021 Share Posted July 5, 2021 (edited) 3 minutes ago, flanders said: Quello che non dovrebbe cambiare è il prezzo netto per non avere descriminazioni in base alle leggi europee. Prestashop, come dice @Danny, purtroppo non permette di mostrare prezzi differenti a seconda della naziona-utente al momento della visualizzazione ma è possibile solo al checkout. Interessante potrebbe essere un addon con impostazione automatica della Vat in base alla geo targetting/localizzazione, Credo che già esista qualcosa di simile, anche se poi non copre tutti problemi . Rispondo a Flanders e a Danny, no se la piattaforma é correttamente geolocalizzata mostra prezzi differenti a seconda del paese!!! Ho molti shop ormai geolocalizzati da anni e vi garantisco che non serve essere loggati per vedere i prezzi differenti. Ho anche un modulo avanzato dove adirittura posso fare l'override del indirizzo by IP quando loggato:-) Ps: aggiungo che Prestashop la fá di default la risoluzione dell'IP ma alcune volte non ci riesce per cui sarebbe meglio dotarsi di un modulo come gtp Edited July 5, 2021 by Fabry (see edit history) Link to comment Share on other sites More sharing options...
MakeSoul Posted July 5, 2021 Share Posted July 5, 2021 7 minutes ago, Danny said: Quindi se ho capito bene, procedete come al solito e poi rimandate lo scorporo in sede di dichiarazione. Danny Si..... anche se non sono perfettamente convinto. Il problema è che una questione così complicata e appunto Europea , andava probabilmente gestita meglio anche da PS. Effettivamente come dice @flanders anche nei forum internazionali navigano a vista e regna molta confusione Link to comment Share on other sites More sharing options...
Danny Posted July 5, 2021 Share Posted July 5, 2021 2 minutes ago, Fabry said: Rispondo a Flanders e a Danny, no se la piattaforma é correttamente geolocalizzata mostra prezzi differenti a seconda del paese!!! Ho molti shop ormai geolocalizzati da anni e vi garantisco che non serve essere loggati per vedere i prezzi differenti. Ho anche un modulo avanzato dove adirittura posso fare l'override del indirizzo by IP quando loggato:-) Non intendo ribattere il mio era solo un esempio. Il problema rimane in quanto io tedesco decido di far spedire in Francia. il prezzo deve cambiare da geolocalizzato tedesco a francese in sede di indirizzo di spedizione presumo (sempre seguendo l'esempio che ho fatto). Danny Link to comment Share on other sites More sharing options...
Danny Posted July 5, 2021 Share Posted July 5, 2021 (edited) 7 minutes ago, MakeSoul said: Si..... anche se non sono perfettamente convinto. Il problema è che una questione così complicata e appunto Europea , andava probabilmente gestita meglio anche da PS. Effettivamente come dice @flanders anche nei forum internazionali navigano a vista e regna molta confusione Sta a vedere che poi la soluzione più semplice è la migliore. Lasciare tutto com'è e poi (ordini alla mano) scorporare in sede di dichiarazione. Stai a vedere eh... come godono i commercialisti da qui a qualche mese. E quanti soldi in più ci costa. Danny Edited July 5, 2021 by Danny (see edit history) Link to comment Share on other sites More sharing options...
flanders Posted July 5, 2021 Share Posted July 5, 2021 7 minuti fa, MakeSoul dice: Secondo me ti sbagli è proprio il contrario. Non deve cambiare il prezzo lordo e il prezzo deve essere comprensivo di tasse ed eventuali spese accessorie vedi le spedizioni. Comunque non voglio per forza aver ragione io invece la penso diversamente. Quello che non deve cambiare è il prezzo netto, poi in ogni Paese si applica la propria % di Vat. 1 Link to comment Share on other sites More sharing options...
flanders Posted July 5, 2021 Share Posted July 5, 2021 1 minuto fa, Danny dice: Sta a vedere che poi la soluzione più semplice è la migliore. Lasciare tutto com'è e poi (ordini alla mano) scorporare in sede di dichiarazione. Stai a vedere eh... Danny Io non credo che sia la soluzione anche perchè un tedesco che compra in Italia vedrà applicarsi in fase di carrello l'iva al 22%..... Link to comment Share on other sites More sharing options...
Fabry Posted July 5, 2021 Share Posted July 5, 2021 2 minutes ago, Danny said: Non intendo ribattere il mio era solo un esempio. Il problema rimane in quanto io tedesco decido di far spedire in Francia. il prezzo deve cambiare da geolocalizzato tedesco a francese in sede di indirizzo di spedizione presumo (sempre seguendo l'esempio che ho fatto). Danny Allora vediamo di chiarire la faccenda se io cliente sono in Portogallo e tu sei Shop Italiano ed hai giá passato i 10K di fatturato per il PT io devo vedere un prezzo con IVA al 23%.....di geolocalizzazione c'é ne é solo una ed é riferita al cliente, poi dopo le regole tasse faranno il resto se configurate per sopra ai 10K o no....se trovi fisicamente in PT ma vuoi farti spedire in Italia beh li puoi decidere se l'indirizzo ha prevalenza sull'IP:-)..tanto per complicare:-))) Link to comment Share on other sites More sharing options...
Danny Posted July 5, 2021 Share Posted July 5, 2021 (edited) 35 minutes ago, Fabry said: Allora vediamo di chiarire la faccenda se io cliente sono in Portogallo e tu sei Shop Italiano ed hai giá passato i 10K di fatturato per il PT io devo vedere un prezzo con IVA al 23%.....di geolocalizzazione c'é ne é solo una ed é riferita al cliente, poi dopo le regole tasse faranno il resto se configurate per sopra ai 10K o no....se trovi fisicamente in PT ma vuoi farti spedire in Italia beh li puoi decidere se l'indirizzo ha prevalenza sull'IP:-)..tanto per complicare:-))) Ma si ... meglio riderci sopra... per non piangere. 🙄 Comunque invito chi interessato a seguire gli sviluppi dell'incontro con l'Agenzia delle Entrate il prossimo 22 Luglio. (webinar) Si possono far avere a loro domande fino al 12 luglio che poi verranno approfondite. Trovate il tutto sul sito dell'Agenzia. LINK: Webinar e domande all'Agenzia Delle Entrate Danny PS. Ma una bell'aliquota europea fatta dalla media delle aliquote dei paesi aderenti? Bestemmi un anno se ci hai perso/guadagnato qualcosa come paese, ma poi ovunque la stessa cosa, nei secoli dei secoli, amen. 🙄 Edited July 5, 2021 by Danny (see edit history) Link to comment Share on other sites More sharing options...
flanders Posted July 5, 2021 Share Posted July 5, 2021 4 ore fa, Fabry dice: Ps: aggiungo che Prestashop la fá di default la risoluzione dell'IP ma alcune volte non ci riesce per cui sarebbe meglio dotarsi di un modulo come gtp So che Prestashop ha già di uso la geolocalizzazione tramite Ip, ma l'ho testato diverse volte non con ottimi risultati (forse ho sbagliato io). Riguardo al modulo fai riferimento al geo targetting pro.... Link to comment Share on other sites More sharing options...
Fabry Posted July 5, 2021 Share Posted July 5, 2021 2 hours ago, flanders said: So che Prestashop ha già di uso la geolocalizzazione tramite Ip, ma l'ho testato diverse volte non con ottimi risultati (forse ho sbagliato io). Riguardo al modulo fai riferimento al geo targetting pro.... Ciao! Si esatto il modulo Geo Targetting Pro. Funziona bene. Link to comment Share on other sites More sharing options...
lab4it_staff Posted July 14, 2021 Share Posted July 14, 2021 Qualcuno ha qualche novità in merito? Non è proprio possibile scorporare l'IVA di ogni Paese da un prezzo prestabilito fisso? Link to comment Share on other sites More sharing options...
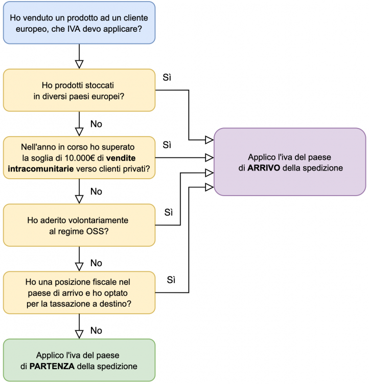
ballashop Posted July 19, 2021 Share Posted July 19, 2021 Ciao, post interessantissimo di grande attualità per cui direi di fare un punto su quanto fino ad ora letto e capire nei prossimi giorni chi ha risolto cosa e cosa hanno indicato i commercialisti delle rispettive aziende, credo sia inevitabile affidarsi a loro riguardo l'aspetto fiscale e ad uno sviluppatore o a moduli terzi riguardo la gestione interna di PrestaShop e della geolocalizzazione (per chi non può fare da se). Prima di tutto grazie a @disarci al quale vorrei più tardi chiedere info riguardo all'implementazione dei paesi per la vendita in UE. Da quel che ho letto fino ad ora in questo post, ci sono le seguenti questioni in ballo: Differenti iva se applicate al netto cambiano il prezzo lordo per cui creano discriminazione Differenti iva che se già applicate al prezzo, eguagliando il lordo per tutti i paesi, il netto cambia in base all'iva del paese applicato Diverse iva per i diversi prodotti come l'esempio degli assorbenti @Fabio Intermoiae aggiungo prodotti alimentari, prodotti semilavorati ecc... che in Italia hanno aliquote differenti 4% e 10% Differenza tra il mercato B2B e B2C ma c'è chi vende in entrambi i mercati (lo shop online va distinto? è possibile vendere B2B e B2C nello stesso store?) Geolocalizzazione per far in modo che il cliente ubicato in un diverso paese veda i prezzi esposti con l'aliquota del paese dal quale si connette (modulo consigliato da @Fabry non so si riferisce a questo https://addons.prestashop.com/it/lingue-traduzioni/27368-geo-targeting-pro-by-country-prices-taxes-currency-.html) Prezzo delle spedizioni, che inevitabilmente incide sui costi e sulla finalizzazione del carrello, va esposto come il prezzo del prodotto e cioè con iva compresa? O anche il prezzo di spedizione deve essere aggiunto al totale? Dispositivo dell'art. 49 Codice del consumoe) il prezzo totale dei beni o dei servizi comprensivo delle imposte o, se la natura dei beni o servizi comporta l'impossibilità di calcolare ragionevolmente il prezzo in anticipo, le modalità di calcolo del prezzo e, se del caso, tutte le spese aggiuntive di spedizione, consegna o postali e ogni altro costo oppure, qualora tali spese non possano ragionevolmente essere calcolate in anticipo, l'indicazione che tali spese potranno essere addebitate al consumatore; Questa va applicata a monte del carrello, per cui il cliente atterra sul sito e vede i prezzi così come viene indicata dal codice del consumo? Ma in questo caso il servizio è impossibilitato a "calcolare ragionevolmente il prezzo in anticipo" (oppure si grazie alla geolocalizzazione?) per cui tale dispositivo può non essere applicato e l'azienda può inserire il prezzo anche con "iva esclusa". Dopo aver messo i prezzi nel carrello senza autenticazione? Anche qui il sistema ancora non può calcolare (oppure si grazie alla geolocalizzazione?) le effettive spese di trasporto e ritorniamo al punto di prima O infine solo dopo che il cliente si è autenticato con la registrazione? Per cui dando le generalità, il sistema finalmente espone il prezzo reale che l'utente andrebbe a pagare (prezzo+iva+trasporto+eventuali servizi acquistati come spedizione express/standard) La normativa del 1 luglio ha di fatto abbassato la soglia di parecchio riguardo la vendita B2C per cui (al netto dell'OSS): sotto i 10 mila l'iva applicata è quella del paese che spedisce sopra i 10 mila l'iva da applicare è quella del paese di destinazione Due grafici che mi sembrano interessanti trovati in rete (https://www.zonwizard.com/weblog/2021/07/02/vendite-intracomunitarie-e-introduzione-dello-sportello-unico-oss/?utm_source=sendinblue&utm_campaign=New_Blog_Post__Riforma_IVA_Europa_e_OSS&utm_medium=email) 1) Attribuzione delle vendite alla soglia unica di 10.000€ 2) Applicazione dell’IVA nel paese di partenza o di destinazione Un saluto ciao. Balla 1 Link to comment Share on other sites More sharing options...
albenet69 Posted August 31, 2021 Share Posted August 31, 2021 Ciao, qualcuno usa questo modulo per permettere all'utente di scegliere la country anche se non è registrato e vedere subito i prezzi corretti? https://addons.prestashop.com/it/gestione-prezzi/50416-country-price-selector.html#specifications Grazie, A. Link to comment Share on other sites More sharing options...
Fabry Posted September 1, 2021 Share Posted September 1, 2021 19 hours ago, albenet69 said: Ciao, qualcuno usa questo modulo per permettere all'utente di scegliere la country anche se non è registrato e vedere subito i prezzi corretti? https://addons.prestashop.com/it/gestione-prezzi/50416-country-price-selector.html#specifications Grazie, A. Ciao, questo modulo in mia opinione é useless/non ti serve in Europa perché in EU devi mostrare lo stesso prezzo per tutti i clienti finali semmai hai bisogno di un modulo che ti consenta proprio questo indipendentemente dalla diversa IVA applicata mostrare lo stesso prezzo!.. ciao Link to comment Share on other sites More sharing options...
Filippo Di Costanzo Posted September 13, 2021 Share Posted September 13, 2021 Ci sono novità in merito? Anche io ho necessità di mostrare sempre lo stesso prezzo lordo nei vari paesi e cambiare poi imponibile in base al paese d'acquisto. Ci sono novità o soluzioni? Link to comment Share on other sites More sharing options...
Siziliengenuss Posted September 29, 2021 Share Posted September 29, 2021 Scusa, non capisco una cosa, quando vendo da Italia in Germania Pasta a 4 % che in Germania sono a 7 % e vino qua 22 % e in DE a 19 % - posso attivare l'iva nel Prestashop Backend, OK - ma poi come faccio al prescelta dal prodotto ?? Devo lasciare per esempio 22 % e come e da dove ordinando si prende per esempio 19 % per la Germania ?? Deve scegliere io nel articolo ? Significa devo creare per ogni paese il prodotto ? Link to comment Share on other sites More sharing options...
GrinGEO Posted July 19, 2022 Share Posted July 19, 2022 (edited) Salve anche io devo attivare OSS ma non so proprio come iniziare. Non esiste un modulo che gestisce il tutto in automatico? Perché impazzisco se devo attivare le diverese IVE per ogni paese, non sapendo neanche come gestire le aliquote (bisogna guardarsi tutti i codici TARIC). In oltre neanche il commercialista sa come gestire le IVE.... e questo ad un anno da quando é attiva la normativa. In oltre come faccio ad avere i prezzi uguali in ogni paese? Ho un listino dove prodotto X costa 28,70€ e voglio che sia cosí per ogni paese. Se no i listini e cataloghi bisogna fargli per ogni paese. Edited July 19, 2022 by GrinGEO (see edit history) Link to comment Share on other sites More sharing options...
flanders Posted March 6, 2023 Share Posted March 6, 2023 Scusatemi se riapro questa vecchia discussione. A parte calcolare l'iva manualmente in fase di liquidazione. Questo modulo di @idnovate.com https://addons.prestashop.com/en/price-management/53088-same-price-products-and-shipping-after-vat-applied.html#specifications potrebbe risolvere il problema ? Qualcuno lo sta usando ? 1 Link to comment Share on other sites More sharing options...
Fabry Posted March 6, 2023 Share Posted March 6, 2023 (edited) Ciao Flanders si lo sto usando da parecchio tempo su un sito portoghese, funziona correttamente. Cmq in caso di problemi Idnovate sono sempre disponibili. https://chasdomundo.pt/pt/ Aggiungo che ovviamente devi configurare bene tutte le tasse nei vari paesi, questo é fondamentale. Edited March 6, 2023 by Fabry (see edit history) 1 Link to comment Share on other sites More sharing options...
Mediacom87 Posted March 6, 2023 Share Posted March 6, 2023 Ciao, Avevo fatto un articolo sull'argomento e in particolare dà un tutorial che avevo fatto nel 2015 sull'implementazione di queste tasse: https://www.mediacom87.fr/en/july-1st-2021-how-to-manage-the-vat-threshold-of-10-000eu-on-prestashop-or-thirty-bees/ Link to comment Share on other sites More sharing options...
idnovate.com Posted March 6, 2023 Share Posted March 6, 2023 2 hours ago, flanders said: Scusatemi se riapro questa vecchia discussione. A parte calcolare l'iva manualmente in fase di liquidazione. Questo modulo di @idnovate.com https://addons.prestashop.com/en/price-management/53088-same-price-products-and-shipping-after-vat-applied.html#specifications potrebbe risolvere il problema ? Qualcuno lo sta usando ? Siamo qui se possiamo aiutarvi in qualche modo Link to comment Share on other sites More sharing options...
Recommended Posts
Create an account or sign in to comment
You need to be a member in order to leave a comment
Create an account
Sign up for a new account in our community. It's easy!
Register a new accountSign in
Already have an account? Sign in here.
Sign In Now