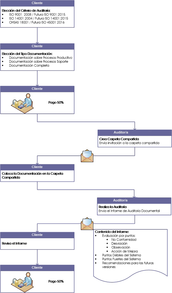
tekilalemon Posted July 30, 2015 Share Posted July 30, 2015 Hola a todos, os comento. He realizado algunas páginas en Prestashop, pero me surge una duda que no sé si es posible o si hay algún módulo que lo haga. Esta tienda en concreto vende un servicio. Varios paquetes de asesoramiento. El cliente elige entre varias opciones, según si son más opciones o menos aumenta el precio. La primera fase es pagar el 50% del total, entonces se le envía una carpeta compartida para que meta ahí una serie de documentos y se le realiza el servicio. Se entrega al cliente su asesoramiento y es entonces cuando debe pagar el otro 50%. NOTA: La fase de compartir la carpeta y entregar los documentos por ambas partes se haría manualmente. APORTO EL FLUJOGRAMA PARA QUE QUEDE MÁS CLARO. Ya les digo, no sé si es posible hacer ésto con Prestashop o si es mejor hacerlo a mano o si existe otro CMS más potente con el que poder hacerlo. Si alguien sabe como o con qué podría hacerse por favor que me ilustre con su sabiduría. ¡Muchas gracias de antemano! Link to comment Share on other sites More sharing options...
joseantgv Posted August 9, 2015 Share Posted August 9, 2015 Este módulo te puede servir para poder recibir pagos con tarjeta: http://addons.prestashop.com/es/pagos-prestashop-modulos/9014-tpv-redsys-recibe-pagos-sin-pedidos-o-para-pedidos-de-backoffice.html Link to comment Share on other sites More sharing options...
Recommended Posts
Create an account or sign in to comment
You need to be a member in order to leave a comment
Create an account
Sign up for a new account in our community. It's easy!
Register a new accountSign in
Already have an account? Sign in here.
Sign In Now