Jump to content
  • 0

Grupa klientów VAT 0%


Numenos

Question

Witam,

Czy w PS jest opcja dodanie grupy klientów "klient zagraniczny" i ta grupa klientów z poza PL miała by przypisany VAT 0%. Oraz po zalogowaniu przez klienta zagranicznego zmieniła by się automatycznie waluta z PL na EURO. W sklepie dodane są takie dwie waluty.

Link to comment
Share on other sites

6 answers to this question

Recommended Posts

  • 0

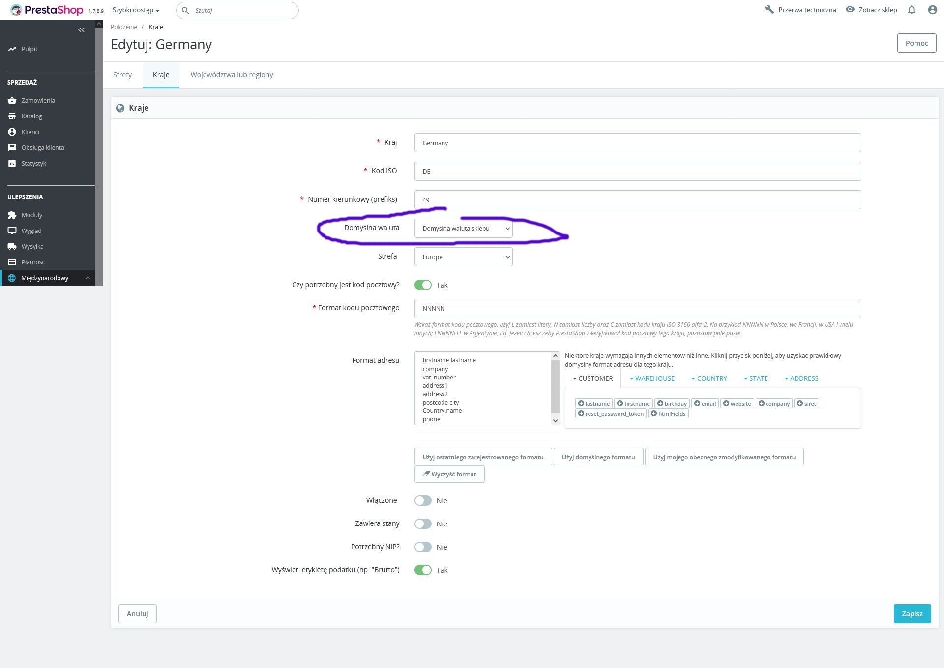
Odnośnie domyślnej waluty idziesz w panelu administracyjnym:

Międzynarodowy - Położenie - Kraje

wybierasz dany kraj Edytuj i tu ustawiasz domyślną walutę jeżeli np. dla kraju Niemcy ustawisz z listy rozwijanej domyślna waluta euro po wejściu  z tego kraju zobaczą ceny w euro jako domyślną

Odnośnie podatku

idziesz Międzynarodowy - Podatki

dodajesz Podatek 0% przechodzisz na jego edycję Reguły podatków i tu zaznaczasz jaki kraj na mieć tylko dostępny ten podatek 0% przykładowo Germany - Tylko ten podatek

Obraz-162.jpg

Obraz-164.jpg

Link to comment
Share on other sites

  • 0
9 hours ago, przemex said:

Odnośnie domyślnej waluty idziesz w panelu administracyjnym:

Międzynarodowy - Położenie - Kraje

wybierasz dany kraj Edytuj i tu ustawiasz domyślną walutę jeżeli np. dla kraju Niemcy ustawisz z listy rozwijanej domyślna waluta euro po wejściu  z tego kraju zobaczą ceny w euro jako domyślną

Odnośnie podatku

idziesz Międzynarodowy - Podatki

dodajesz Podatek 0% przechodzisz na jego edycję Reguły podatków i tu zaznaczasz jaki kraj na mieć tylko dostępny ten podatek 0% przykładowo Germany - Tylko ten podatek

Obraz-162.jpg

Obraz-164.jpg

Witaj, dzięki za info.

Wszytko się zgadza, ale teraz pojawia się problem:

1. Jak przypisać danego klienta do kraju np "Niemcy" ?

ew.

2. A najlepiej przypisywać klienta do danej grupy klientów, i taka opcja jest przypisana. Lecz nie ma chyba możliwości do grupy klientów przypisać reguły podatkowe "Podatek 0%"?

 

Link to comment
Share on other sites

  • 0
3 minutes ago, przemex said:

Ten klient sam się przecież przypisuje bo podczas rejestracji wybiera kraj: niemcy, włochy, anglia itd.

Tak i nie, chcemy mieć możliwość z poziomu Admina zmiany kraju, lub dodania klienta ręcznie. Nie widzę takiej opcji w adminie jak wybór kraju.

Obecnie przy rejestracji nie pokazuje opcji dla wyboru kraju. Geolokalizacje jest wyłączona.

Możliwa jest opcja nr 2?

Znalazłem taki moduł może ktoś używał?  https://addons.prestashop.com/pl/ksiegowosc-fakturowania/27158-european-vat-number.html

 

Link to comment
Share on other sites

  • 0

@Numenos prestashop ma dwa rodzaje adresów, adres dostawy i adres rozliczeniowy. Na podstawie adresu rozliczeniowego który domyślnie jest taki sam jak adres dostawy sklep przypisuje odpowiednią stawkę VAT. Oczywiście klient może podać kilka różnych adresów i wybierać sobie który do czego chce wykorzystać a na tej podstawie sklep będzie mu wyświetlał odpowiednie stawki VAT.

Link to comment
Share on other sites

Create an account or sign in to comment

You need to be a member in order to leave a comment

Create an account

Sign up for a new account in our community. It's easy!

Register a new account

Sign in

Already have an account? Sign in here.

Sign In Now
×
×
  • Create New...