Jump to content

auth.prestashop.com/ cant visit


Borinas

Recommended Posts

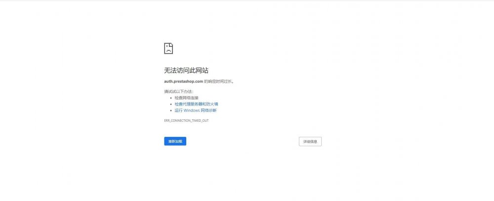
I want to buy a theme, but every time I click the Proceed to check out button, it doesn't load, I changed my computer, I changed my network, I used VPN, but it doesn't work. It's this auth.prestashop.com page with auth prefix can not enter

03.jpg

02.jpg

Link to comment
Share on other sites

Create an account or sign in to comment

You need to be a member in order to leave a comment

Create an account

Sign up for a new account in our community. It's easy!

Register a new account

Sign in

Already have an account? Sign in here.

Sign In Now
×
×
  • Create New...