Jump to content
  • 0

Problem z logowaniem - wcześniejszy atak spamerski


minifanaberia

Question

Witam,

Piszę to pytanie z prośbą o pomoc. Kilka miesięcy temu miałam atak spamerski przez formularz kontaktowy. Mój dostawca hostingu poinformował mnie o tym, że jest przekroczony limit zasobów, a ja sama miałam jakieś 2000 nowych klientów (wszystko spam).
W tamtym czasie strona działała bez zarzutów, jedynie produktom nie wyświetlały się zdjęcia. 
Dostawca poinformował mnie, że:
Szanowna Pani, przesyłam listę plików podejrzanych o infekcję: - www/presta/modules/jmsslider/views/img/layers/99866244566552.php - www/presta/votr_sym/root - www/presta/indexs.php - www/presta/modules/blockcurrencies/upgrade/wp-uplod.php - www/presta/index.php - www/presta/modules/htmlbox/404.php - www/presta/almirainjection.php Proszę zastąpić je oryginalnymi plikami modułu PrestaShop. W razie dodatkowych pytań, pozostaję do dyspozycji.  
Stronę internetową prowadzę sama, nie mam żadnego informatyka do pomocy. Niestety. Zainstalowałam moduł blokujący ataki spamerskie. Od tamtego czasu nie miałam żadnego nowego użytkownika, ale strona przestawała działać w takiej kolejności:
- po kliknięciu w hiperłączę (odnośnik w rozwijalnym menu) wyskakiwała biała strona ze znakiem "//" w lewym górnym rogu. Strona główna działała normalnie.
- teraz nie wyświetla się już nic - strona główna error 500 www.minifanaberia.com 
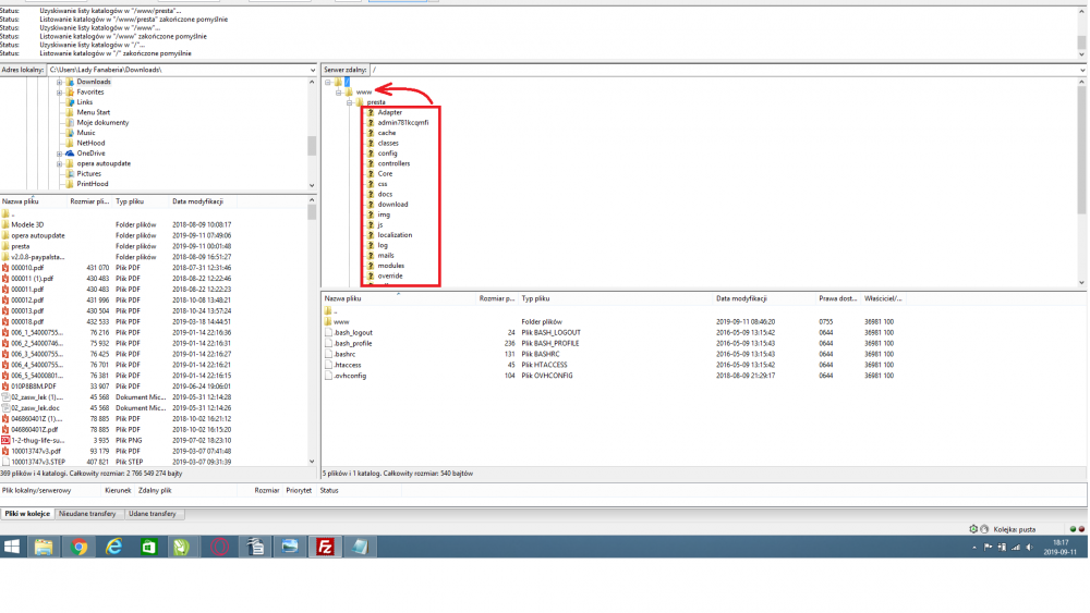
- nie działa link do logowania do sklepu (error 500) gdzieś w historii znalazłam odnośnik do logowania który zadziałał ale sklep wyświetla się w formie jak w załączeniu. 

Co w tej sytuacji mogę zrobić? Będę bardzo wdzięczna za pomoc. logowanie.thumb.png.67e2b71c0104922b4be6817ab4fd1aa2.png

Link to comment
Share on other sites

27 answers to this question

Recommended Posts

  • 0
5 minutes ago, atomek said:

Odpowiedz sobie na pytanie pod jakim adresem ma znajdować się sklep?

minifanaberia.com/presta/ czy minifanaberia.com?


Na początek musisz dopasować URL do lokalizacji plików.

Sklep działał na www.minifanaberia.com 

Pod adresem minifanaberia.com/presta/xxxxx - mam jedyną możliwość logowania, wcześniej logowanie było www.minifanaberia.com/xxxxx 

Link to comment
Share on other sites

  • 0

Hmm wpisz w BASE URI:

/presta/

zapisz i sprawdź czy coś się zmieniło?

Tutaj mamy pliki css poprawne:

/presta/themes/jms_furniture/css/bootstrap.min.css

tu błąd ścieżki

/themes/jms_furniture/css/bootstrap.min.css

Sprawdź czy po wprowadzeniu zmiany zacznie działać. Ewentualnie można spróbować jeszcze przerzucić pliki z folderu presta do głównego. 

 

Chyba nie muszę dodawać aby zrobić kopię zapasową całości przed zmianami? 

  • Like 1
Link to comment
Share on other sites

  • 0
7 hours ago, krzysiuus said:

Hmm wpisz w BASE URI:


/presta/

zapisz i sprawdź czy coś się zmieniło?

Tutaj mamy pliki css poprawne:

/presta/themes/jms_furniture/css/bootstrap.min.css

tu błąd ścieżki

/themes/jms_furniture/css/bootstrap.min.css

Sprawdź czy po wprowadzeniu zmiany zacznie działać. Ewentualnie można spróbować jeszcze przerzucić pliki z folderu presta do głównego. 

 

Chyba nie muszę dodawać aby zrobić kopię zapasową całości przed zmianami? 

BINGO. Po zamianie BASE URL na /presta/ coś zaskoczyło na http://minifanaberia.com/presta/ grafiki się nie ładują, ale wrócił układ. Zastanawiam się nad tym czy pokasować ręcznie w ftp pliki wskazane przez dostawcę hostingu:
- www/presta/modules/jmsslider/views/img/layers/99866244566552.php
- www/presta/votr_sym/root - www/presta/indexs.php
- www/presta/modules/blockcurrencies/upgrade/wp-uplod.php
- www/presta/index.php
- www/presta/modules/htmlbox/404.php
- www/presta/almirainjection.php
Potem przekopiować prestę zastępując istniejące pliki na ftp. 
Nie wiem czy to dobry pomysł

 

Link to comment
Share on other sites

  • 0
2 minutes ago, krzysiuus said:

Ale sklep i tak musisz przenieść pod właściwą domenę obecnie jest pod /presta/ 

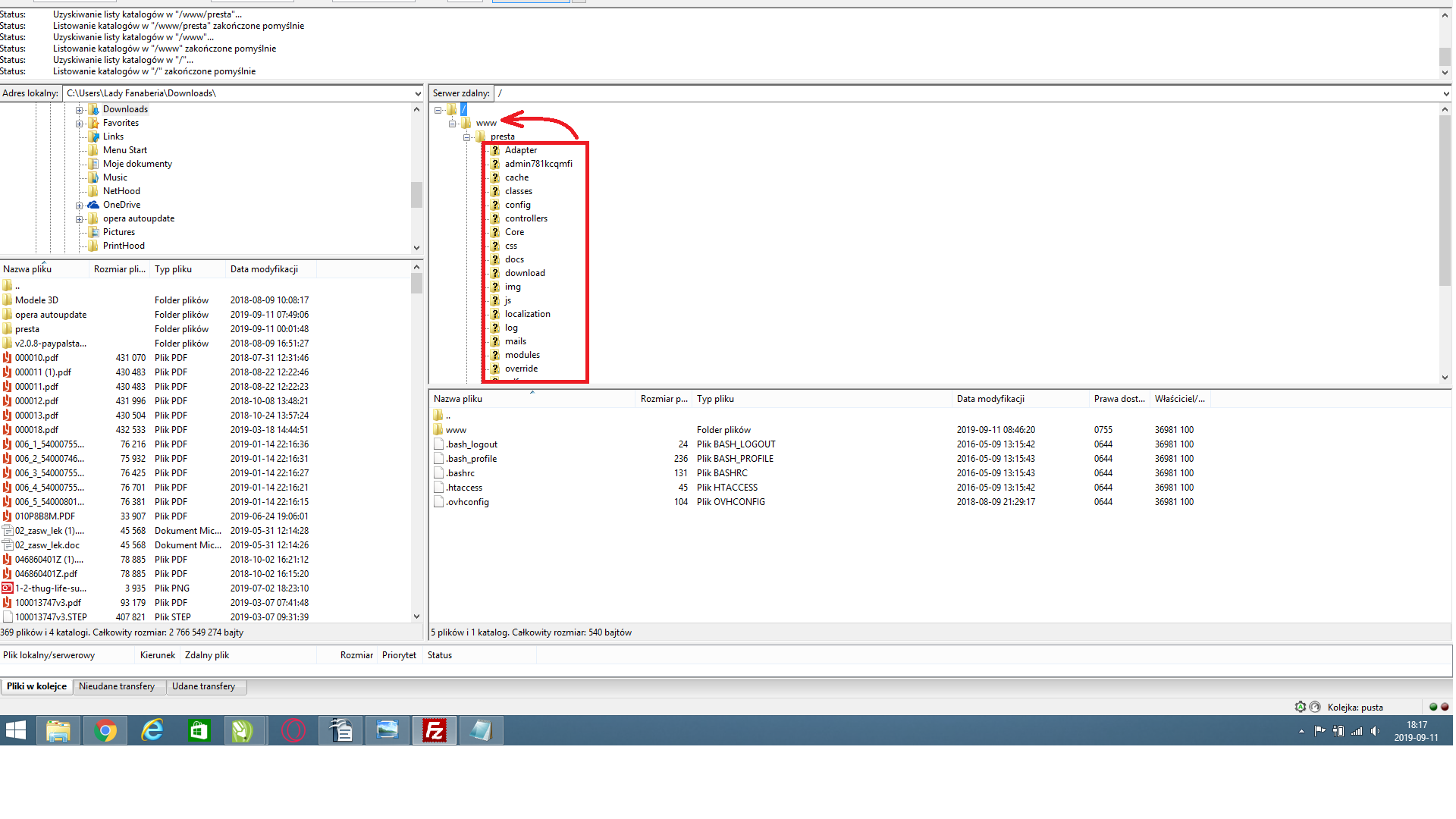
Będziesz to robić? Jakie pliki są w głównym katalogu? 

Usunięcie zainfekowanych plików zostaw na koniec i zleć przed jeszcze jeden skan całości. 

 

 

Rozumiem, że wyrzucić wszystko z folderu presta do folderu www. Jak na screenie. logowanie.thumb.png.c6bcb1a694b678bab01fd6e5a5935e3a.png

Link to comment
Share on other sites

  • 0

Ok, 

Przekopiowałam pliki z folderu presta do głównego i upewniłam się, że BASE URL jest ustawiony poprawnie. 

Strona się otwiera. Odnośniki ładują. Nie ładują się zdjęcia. 
Dodatkowo nie działa contakt form. Error wyskakuje. Pytanie czy przez opcję dodawania załącznika ktoś użył tego by dostać mi się do plików na preście? 

 

Edited by minifanaberia (see edit history)
Link to comment
Share on other sites

  • 0
13 minutes ago, krzysiuus said:

A jak wyłączysz przyjazne linki to zdjęcia zaczną się ładować? PREFERENCJE>URL

MISTRZ :)

Pozostaje niedziałający formularz kontkatowy. I pytanie czy strona jest bezpieczna - czy za chwilę nie wróci do tego co było. ? 

Nie usuwałam żadnych plików które oznaczył dostawca hostingu.

 

Link to comment
Share on other sites

  • 0

Tylko że to był test bo nie może zostać sklep bez włączonej tej opcji - bez sensu.

Jak włączysz przyjazne linki i jest problem z miniaturkami to coś ścieżki się gryzą albo w panelu nie masz dodanych takich "miniaturek" (należałoby je dodać i ponownie wygenerować). Tutaj musiałabyś poczytać forum bo było dość dużo wątków o tym. 

Na koniec ponowny test całości skanerem na serwerze i usunięcie/zastąpienie oryginałami zainfekowanych plików + próba weryfikacji skąd to się wzięło.

A to czy infekcja znów nie wystąpi ciężko powiedzieć gdyż nadal nie ma zweryfikowanego miejsca skąd to "przyszło". 

Link to comment
Share on other sites

  • 0

Usuwaj w tym przypadku cały plik. 

Najlepiej porównywać pliki z oryginałami.

Dla tego przypadku htmlbox:

https://mypresta.eu/modules/front-office-features/html-box.html

 

UWAGA! Niektóre pliki należy zastąpić oryginałami ale te powyższe możesz usunąć. 

Edited by krzysiuus (see edit history)
  • Like 1
Link to comment
Share on other sites

  • 0

Witajcie,

Trochę odgrzewam kotleta. Strona działa od ostatnich usunięć, nowych nieproszonych klientów nie przybywa (spamerów) ale klienci skarżą się, że są przekierowywani na różne strony po kliknięciu na www.minifanaberia.com 

Na wyszukiwarce pojawia się takie coś?:

1.thumb.png.626d02ddd8b5c8ea289bf190b8fa25ee.png
a po uruchomieniu Google search console znalazło to:

2.thumb.png.6fb0d53f2f34f64cf55016505f69bf84.png

gdzie szukać, żeby się tego raz na zawsze pozbyć?

W międzyczasie znalazłam te kilka folderów 
3.thumb.png.cc671263705d0c9c64df5da3dfa4ef11.png

każdy folder zawierał 

4.thumb.png.7e40275f5cde4b09e2d29660de4383ab.png

było ich masa w każdym folderze pierwszego zdjęcia,

Wszystko wyleciało z ftp. 

 

Link to comment
Share on other sites

Create an account or sign in to comment

You need to be a member in order to leave a comment

Create an account

Sign up for a new account in our community. It's easy!

Register a new account

Sign in

Already have an account? Sign in here.

Sign In Now
×
×
  • Create New...